Programme d’exemple 5 : MM_S5_Viz_SetBranch

Vous consultez actuellement la documentation pour la dernière version (2.1.2). Pour accéder à une autre version, cliquez sur le bouton "Changer de version" situé dans le coin supérieur droit de la page.

■ Si vous n’êtes pas sûr de la version du produit que vous utilisez, veuillez contacter le support technique Mech-Mind pour obtenir de l’aide.

Introduction du programme

Description

Le PLC démarre le projet Mech-Viz, définit le port de sortie pour l’étape Branch by Msg, puis obtient le chemin planifié depuis le projet Mech-Viz.

File path

Les fichiers d’exemple sont stockés dans Communication Component/Robot_Interface/PROFINET/Programming Samples/sample applications/SampleProjectProfinet.zip dans le répertoire où Mech-Vision et Mech-Viz sont installés.

Project

projet Mech-Vision et projet Mech-Viz (L’étape Branch by Msg doit être configurée au préalable.)

Prerequisites

Ce programme d’exemple est fourni à titre de référence uniquement. Avant d’utiliser le programme, veuillez le modifier en fonction du scénario réel.

Description du programme

Cette partie décrit le programme d’exemple MM_S5_Viz_SetBranch.

La seule différence entre le programme d’exemple MM_S5_Viz_SetBranch et le programme d’exemple MM_S2_Viz_Basic est que MM_S5_Viz_SetBranch peut définir le port de sortie de l’étape Branch by Msg dans le projet Mech-Viz (Réseau 6). Ainsi, seule la fonctionnalité de définition du port de sortie de l’étape Branch by Msg est décrite dans la section suivante. Pour des informations sur les parties de MM_S5_Viz_SetBranch qui sont identiques à celles de MM_S2_Viz_Basic, voir Programme d’exemple : MM_S2_Viz_Basic.
sample5 1
sample5 2
sample5 3
sample5 4
sample5 5
sample5 6
sample5 7

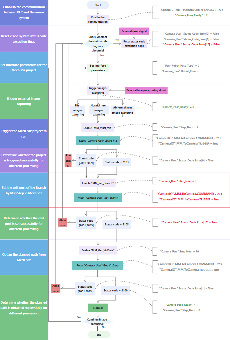
La figure ci-dessous décrit le processus du programme d’exemple ci-dessus. La fonctionnalité de définition du port de sortie de l’étape Branch by Msg dans le projet Mech-Viz du programme ci-dessus est montrée dans la section indiquée par la ligne rouge dans la figure ci-dessous.

sample5 8

Le tableau ci-dessous décrit le processus de définition du port de sortie de l’étape Branch by Msg dans le projet Mech-Viz.

  • Pour les commandes de l’Interface standard pour la communication PROFINET dans les PLC Siemens, vous pouvez cliquer sur l’hyperlien du nom de la commande dans l’explication suivante pour afficher la description détaillée de la commande.

  • Pour les commandes courantes fournies avec les PLC Siemens série S7, voir Commandes courantes.

Feature Description

Définir le port de sortie pour l’étape Branch by Msg dans le projet Mech-Viz et déterminer les opérations suivantes en fonction de la réussite de la définition du port de sortie

sample5 6
  • "Camera_User".Set_Branch : L’indicateur qui déclenche la définition du port de sortie de l’étape Branch by Msg lorsqu’un front montant se produit.

  • "Camera_User".Status_Code_Error[10] : Un indicateur d’exception de code d’état du système de vision. True indique que la définition du port de sortie de l’étape Branch by Msg dans le projet Mech-Viz a échoué, ce qui signifie que le système de vision est anormal.

Pour plus d’informations sur les paramètres d’entrée et de sortie de MM_Set_Branch, voir MM_Set_Branch.

Le réseau 6 indique que si "Camera_User".Step_Num est défini sur 8, les opérations suivantes sont effectuées.

  1. MM_Set_Branch est activé. Dans ce cas, l’ID de l’étape Branch by Msg et le numéro de port de sortie valent 1 par défaut. Vous pouvez modifier l’ID de l’étape et le numéro de port de sortie en fonction des scénarios réels. En d’autres termes, le projet Mech-Viz poursuivra le long du port de sortie 0 de l’étape Branch by Msg n° 1, comme illustré dans la figure suivante.

    set branch
  2. Lorsque "MM_Set_Branch".ENO vaut True et que "CameraIO".MM.FromCamera.TRIGGER_ACKNOWLEDGE vaut False, "Camera_User".Set_Branch est activé et le PLC déclenchera Mech-Viz pour définir le port de sortie de l’étape Branch by Msg.

  3. Si "CameraIO".MM.FromCamera.STATUS_CODE est compris entre 2001 et 2099 (inclus), cela indique une erreur du système de vision. À ce moment, le front montant de cette sortie logique est capturé à l’aide de la commande P_TRIG, "Camera_User".Status_Code_Error[10] est activé, et "Camera_User".Set_Branch est réinitialisé. Pour des informations sur la cause d’un code d’état spécifique, voir Codes d’état et codes d’erreur de l’Interface standard.

  4. Si "CameraIO".MM.FromCamera.STATUS_CODE est égal à 2105 et que "CameraIO".MM.FromCamera.COMMAND_COMPLETE vaut True, cela signifie que le système de vision a exécuté avec succès la commande envoyée par le PLC. À ce moment, le front montant de cette sortie logique est capturé à l’aide de la commande P_TRIG, "Camera_User".Step_Num est défini sur 10, et "Camera_User".Set_Branch ainsi que "Camera_User".Status_Code_Error[10] sont réinitialisés.

Cette page est-elle utile ?

Veuillez nous indiquer comment améliorer :

Nous accordons de l’importance à votre vie privée

Nous utilisons des cookies pour vous offrir la meilleure expérience possible sur notre site web. En continuant à utiliser le site, vous reconnaissez accepter l’utilisation des cookies. Si vous refusez, un cookie unique sera utilisé pour garantir que vous ne soyez pas suivi ou reconnu lors de votre visite sur ce site.