Configuration de la communication et utilisation du programme d’exemple

Vous consultez actuellement la documentation pour la dernière version (2.1.2). Pour accéder à une autre version, cliquez sur le bouton "Changer de version" situé dans le coin supérieur droit de la page.

■ Si vous n’êtes pas sûr de la version du produit que vous utilisez, veuillez contacter le support technique Mech-Mind pour obtenir de l’aide.

Ce sujet présente deux méthodes pour configurer la communication de l’Interface standard basée sur le protocole EtherNet/IP entre un API OMRON et le système de vision Mech-Mind.

  • Utiliser une carte PCI-e.

  • Configurer le logiciel. Aucune carte requise.

  • Lors de la configuration de la communication, ne mélangez pas les deux méthodes. Choisissez une seule méthode pour terminer la configuration.

  • La configuration logicielle présente un temps de réponse plus long que l’utilisation de la carte. Pour les projets nécessitant des performances de cycle élevées, il est recommandé d’utiliser la carte PCI-e.

    Le tableau ci-dessous compare le temps de réception des deux méthodes lorsque le système de vision envoie les mêmes points de vision ou points de passage. Les temps du tableau sont uniquement à titre de référence et peuvent différer de la consommation réelle de temps.

    Nombre de points de vision ou de points de passage envoyés par le système de vision Configuration logicielle Carte PCI-e

    1

    0.05 s

    0.04 s

    20

    1.4 s

    0.8 s

    100

    6.0 s

    2.5 s

Exigences matérielles et logicielles

Les modèles et versions indiqués ci-dessous ont été testés et peuvent être utilisés. Pour d’autres modèles et versions, vous pouvez vous référer à ce guide pour la procédure d’utilisation. En cas de problème, veuillez contacter l’assistance technique de Mech-Mind.

Matériel

Si vous configurez le logiciel pour établir la communication EtherNet/IP, cliquez sur cette ligne pour afficher le matériel requis et les paramètres de connexion matérielle.
  • API OMRON :

    • Séries CJ2H-CPU6x-EIP ; séries CJ2M-CPU3x

    • Autres modèles avec une unité EtherNet/IP CJ1W-EIP21 ou CS1W-EIP21

      Un modèle CJ2H CPU65-EIP et une unité d’alimentation CJ1W-PA205R sont utilisés dans l’exemple ci-dessous. Le UNIT NO. est défini sur 0, et le NODE No. est défini sur 15 (en HEX ; 21 en système décimal).
  • Câble USB type A mâle vers type B mâle

  • Bloc d’alimentation

  • IPC

  • Commutateur réseau et câbles Ethernet

La connexion matérielle est la suivante. Chaque appareil possède une adresse IP unique, mais toutes doivent être dans le même sous-réseau et ne pas être utilisées par d’autres appareils. Pour les paramètres d’adresse IP de l’API, reportez-vous à la section ci-dessous. Pour les paramètres d’adresse IP de l’IPC et de l’ordinateur sur lequel CX-Programmer est installé, voir ce lien.

hardware connection soft
Si vous utilisez une carte PCI-e pour établir la communication EtherNet/IP, cliquez sur cette ligne pour afficher le matériel requis et les paramètres de connexion matérielle.
  • API OMRON :

    • Séries CJ2H-CPU6x-EIP ; séries CJ2M-CPU3x

    • Autres modèles avec une unité EtherNet/IP CJ1W-EIP21 ou CS1W-EIP21

      Un modèle CJ2H CPU65-EIP et une unité d’alimentation CJ1W-PA205R sont utilisés dans l’exemple ci-dessous. Le UNIT NO. est défini sur 0, et le NODE No. est défini sur 15 (en HEX ; 21 en système décimal).
  • Câble USB type A mâle vers type B mâle

  • Bloc d’alimentation

  • Carte d’interface PCIe esclave EIP HMS IXXAT INpact installée sur l’IPC ou l’ordinateur hôte

  • Commutateur réseau et câbles Ethernet

La connexion matérielle est la suivante. Chaque appareil possède une adresse IP unique, mais toutes doivent être dans le même sous-réseau et ne pas être utilisées par d’autres appareils. Pour les paramètres d’adresse IP de l’API et de la carte de communication, reportez-vous à la section ci-dessous. Pour les paramètres d’adresse IP de l’IPC et de l’ordinateur sur lequel CX-Programmer est installé, voir ce lien.

hardware connection

Logiciel

Si vous configurez le logiciel pour établir la communication EtherNet/IP, cliquez sur cette ligne pour afficher le logiciel requis.
Logiciel Description Emplacement d’installation

CX-Programmer 9.70

Logiciel de programmation des API OMRON

Ordinateur utilisé pour la programmation de l’API OMRON

Mech-Vision & Mech-Viz versions: 2.0.0 or above

Logiciel qui fournit le système de vision Mech-Mind

IPC

Veuillez copier le fichier de programme d’exemple depuis l’IPC vers le PC sur lequel CX-Programmer est installé.

  • Fichier Software EIP.eds, utilisé pour fournir les informations d’identité de l’IPC sur le réseau EtherNet/IP.

    Le fichier Software EIP.eds se trouve dans le chemin Communication Component/Robot_Interface/EthernetIP/EDS du répertoire où Mech-Vision et Mech-Viz sont installés.
  • Fichiers de programme d’exemple pour API :

    • AUTOEXEC.OBJ

    • PROGRAMS.IDX

    • SYMBOLS.SYM

    • COMMENTS.CMT

      Les fichiers sont stockés dans Communication Component/Robot_Interface/EthernetIP/Programming Samples/Omron CX-Programmer CJ2H PLC EthernetIP dans le répertoire d’installation où Mech-Vision et Mech-Viz sont installés.
Si vous utilisez une carte PCI-e pour établir la communication EtherNet/IP, cliquez sur cette ligne pour afficher le logiciel requis.
Logiciel Description Emplacement d’installation

CX-Programmer 9.70

Logiciel de programmation des API OMRON

Ordinateur utilisé pour la programmation de l’API OMRON

Logiciel de pilote de la carte de communication

IPC

Mech-Vision & Mech-Viz versions: 2.0.0 or above

Logiciel qui fournit le système de vision Mech-Mind

IPC

Utilisé pour paramétrer l’adresse IP de la carte PCIe

IPC

Veuillez copier le fichier de programme d’exemple depuis l’IPC vers le PC sur lequel CX-Programmer est installé.

  • Fichier 005A002B003A0100.EDS, utilisé pour fournir les informations d’identité de l’IPC sur le réseau EtherNet/IP.

    Le fichier 005A002B003A0100.EDS se trouve dans le chemin Communication Component/Robot_Interface/EthernetIP/EDS du répertoire où Mech-Vision et Mech-Viz sont installés.
  • Fichiers de programme d’exemple pour API :

    • AUTOEXEC.OBJ

    • PROGRAMS.IDX

    • SYMBOLS.SYM

    • COMMENTS.CMT

      Les fichiers sont stockés dans Communication Component/Robot_Interface/EthernetIP/Programming Samples/Omron CX-Programmer CJ2H PLC EthernetIP dans le répertoire d’installation où Mech-Vision et Mech-Viz sont installés.

Configurer la communication

Si vous configurez le logiciel pour établir la communication EtherNet/IP, cliquez sur cette ligne pour afficher les opérations détaillées.
  1. Ouvrez Mech-Vision, et vous pouvez arriver sur différentes interfaces. Créez une nouvelle solution selon les instructions ci-dessous.

    • Si vous êtes arrivé sur l’interface d’accueil, cliquez sur Nouvelle solution vierge.

      create solution 1
    • Si vous êtes arrivé sur l’interface principale, cliquez sur Fichier  Nouvelle solution dans la barre de menus.

      create solution 2
    1. Cliquez sur la liste déroulante Sélectionner le robot, puis choisissez soit Robot répertorié soit Robot personnalisé en fonction du robot utilisé dans votre projet. Ensuite, cliquez sur Suivant.

      • Robot répertorié : Convient à la plupart des robots. Cliquez sur Sélectionner le modèle de robot pour choisir le modèle de robot spécifique.

      • Robot personnalisé : Convient aux robots portiques ou aux robots qui ne figurent pas dans la catégorie des robots répertoriés. La convention des angles d’Euler du robot et le système de coordonnées du robot doivent être sélectionnés.

  2. Dans la fenêtre Configuration de la communication du robot, complétez les paramètres suivants.

    1. Cliquez sur le menu déroulant Sélectionner le robot, puis sélectionnez Robot répertorié. Cliquez sur Sélectionner le modèle de robot, puis choisissez le modèle de robot que vous utilisez. Ensuite, cliquez sur Suivant.

    2. Dans la section Mode de communication, définissez Type de service d’interface sur Interface standard, définissez Protocole sur ETHERNET IP (Software), et définissez Cartes réseau et adresse IP sur la carte réseau et l’adresse IP utilisées par l’IPC.

    3. (Facultatif) Sélectionnez Activer automatiquement le service d’interface à l’ouverture de la solution.

    4. Cliquez sur Appliquer.

      ethernet ip software
  3. Sur l’interface principale de Mech-Vision, assurez-vous que l’interrupteur Configuration de la communication du robot dans la barre d’outils est activé et est devenu bleu.

    interface service
Si vous utilisez une carte PCI-e pour établir la communication EtherNet/IP, cliquez sur cette ligne pour afficher les opérations détaillées.

Vérifier la carte PCI-e et le pilote

  1. Veuillez vous assurer que la carte d’interface PCI-e esclave EIP INpact est bien insérée dans le slot PCI-e de l’IPC, comme illustré ci-dessous.

    install communication board
  2. Démarrez l’IPC, allez à Démarrer ‣ Gestionnaire de périphériques et vérifiez si le pilote VCI4 INpact PCIe est installé.

    device manager

Configurer « Configuration de la communication robot »

  1. Ouvrez Mech-Vision, et vous pouvez accéder à différentes interfaces. Créez une nouvelle solution en suivant les instructions ci-dessous.

    • Si vous êtes entré dans l’interface d’accueil, cliquez sur Nouvelle solution vierge.

      create solution 1
    • Si vous êtes entré dans l’interface principale, cliquez sur Fichier  Nouvelle solution dans la barre de menus.

      create solution 2
  2. Cliquez sur Configuration de la communication robot dans la barre d’outils de Mech-Vision.

  3. Dans la fenêtre Configuration de la communication robot, effectuez les configurations suivantes.

    1. Cliquez sur la liste déroulante Sélectionner le robot, et choisissez soit Robot répertorié soit Robot personnalisé selon le robot utilisé dans votre projet. Cliquez ensuite sur Suivant.

      • Robot répertorié : Convient à la plupart des robots. Cliquez sur Sélectionner le modèle de robot pour choisir le modèle de robot spécifique.

      • Robot personnalisé : Convient aux robots portiques ou aux robots qui ne figurent pas dans la catégorie des robots répertoriés. Il faut sélectionner la Convention des angles d’Euler du robot et le système de coordonnées du robot.

    2. Dans la zone Mode de communication, sélectionnez Interface standard pour Type de service d’interface et sélectionnez ETHERNET IP pour Protocole.

    3. (Facultatif) Sélectionnez Activer automatiquement le service d’interface à l’ouverture de la solution.

    4. Cliquez sur Appliquer.

      ethernet ip
  4. Sur l’interface principale de Mech-Vision, assurez-vous que l’interrupteur Configuration de la communication robot dans la barre d’outils est basculé et devient bleu.

    interface service

Configurer l’adresse IP de la carte PCI-e

Assurez-vous que le service d’interface a été activé avant de procéder aux opérations suivantes.
  1. Téléchargez et installez d’abord le logiciel HMS IPconfig sur l’IPC. Utilisez un câble Ethernet pour connecter les ports réseau de l’IPC et de l’INpact EIP Slave PCIe.

    Après avoir configuré l’IP et établi la communication avec succès, le câble Ethernet utilisé ici peut être retiré.
  2. Ouvrez HMS IPconfig, cliquez pour lancer la recherche et sélectionnez Ixxat INpact EtherNet/IP(TM). Décochez ensuite Retrieve IP settings dynamically from a DHCP server et saisissez l’adresse IP et le masque de sous-réseau, comme illustré ci-dessous. L’adresse IP doit être identique à celle configurée dans l’API. Après la configuration, cliquez sur Appliquer.

    set ip

Créer et configurer le projet API

Créer un projet API

  1. Ouvrez le logiciel CX-Programmer, cliquez sur Nouveau dans la barre de menus puis une fenêtre Change PLC s’affiche. Sélectionnez le Device Type selon le modèle utilisé, puis cliquez sur Paramètres. Sélectionnez le CPU type dans la fenêtre contextuelle Device Type Settings. Cliquez sur OK pour enregistrer les changements.

    create plc 1
  2. Cliquez sur Enregistrer dans la barre de menus ; une fenêtre Save CX-Programmer File s’ouvre. Sélectionnez un dossier pour enregistrer le fichier de projet, nommez le fichier, puis cliquez sur Enregistrer.

    create plc 2
  3. Cliquez sur Connecter dans la barre de menus, puis sélectionnez Oui dans la fenêtre contextuelle pour vous connecter à l’API.

    create plc 3
  4. Cliquez sur Programme dans la barre de menus. Assurez-vous qu’il n’y a pas de problème si l’API est arrêtée, puis sélectionnez Oui.

    create plc 4
    create plc 5
  5. Sélectionnez Table d’E/S et configuration d’unité  Ouvrir dans l’espace de travail du projet pour ouvrir la PLC IO Table.

    create plc 6
  6. Dans la PLC IO Table, allez à Built-in Port/Inner Board (Les instructions de cette étape se basent sur un modèle spécifique d’API. Veuillez configurer en fonction du modèle d’API que vous utilisez réellement.). Double-cliquez sur CJ2B-EIP21 et sélectionnez TCP/IP dans la fenêtre CJ2B-EIP21 Edit Parameters ; saisissez l’adresse IP (Le dernier nombre de l’adresse IP doit être identique au NODE No. défini sur l’API.) et le masque de sous-réseau. Cliquez ensuite sur Transférer[PC to Unit]. Sélectionnez Oui dans la fenêtre contextuelle pour transférer les paramètres.

    create plc 7
  7. Après avoir transféré les paramètres avec succès, cliquez sur Fermer.

    create plc 8
  8. Sélectionnez Oui pour redémarrer l’unité, et cliquez sur OK dans la fenêtre contextuelle. Retournez à la fenêtre CJ2B-EIP21 Edit Parameters et cliquez sur OK pour terminer la configuration.

    create plc 9
    create plc 10

Installer le fichier EDS et configurer la communication

Si vous configurez le logiciel pour établir la communication EtherNet/IP, cliquez sur cette ligne pour afficher les opérations détaillées.
  1. Dans la PLC IO Table, cliquez avec le bouton droit sur CJ2B-EIP21  Démarrer l’application spéciale  Démarrer avec paramètres hérités.

    eds file 1
  2. Sélectionnez Network Configurator dans la fenêtre contextuelle, et cliquez sur OK pour ouvrir la fenêtre Untitled - Network Configurator.

    eds file 14
  3. Dans la fenêtre Untitled - Network Configurator, cliquez sur Installer EDS dans la barre de menus ; une boîte de dialogue Install EDS File s’affiche.

    eds file 2
  4. Recherchez et sélectionnez le fichier Software EIP.eds puis cliquez sur Ouvrir.

    Le fichier EDS est stocké dans l’IPC. Le fichier Software EIP.eds se trouve dans le chemin Communication Component/Robot_Interface/EthernetIP/EDS du répertoire où Mech-Vision et Mech-Viz sont installés. Copiez le dossier EDS et collez-le sur le PC où CX-Programmer est installé. Cliquez ensuite sur Ouvrir pour trouver le dossier.

    eds file software 3

    Si la fenêtre suivante s’affiche, cliquez sur Oui pour installer l’icône.

    eds file software 3 2

    Dans la fenêtre contextuelle, sélectionnez le fichier d’icône correspondant et cliquez sur Ouvrir.

    Le fichier d’icône se trouve dans le même dossier que le fichier EDS ci-dessus.

    eds file software 3 3
  5. Dans la fenêtre Untitled - Network Configurator, développez EtherNet/IP Hardware/Vendor/Mech-Mind Robotics Technologies Ltd./Generic Device, cliquez avec le bouton droit sur Mech-Mind Standard Interface, et cliquez sur Add to Network.

    eds file software 4
  6. Allez ensuite à EtherNet/IP Hardware/Vendor/OMRON Corporation/Communications Adapter/CJ2B-EIP21. Cliquez avec le bouton droit sur Rev 3 et cliquez sur Add to Network dans le menu contextuel.

    eds file software 5
  7. Dans la fenêtre EtherNet/IP_1, modifiez l’adresse IP comme suit.

    1. Cliquez avec le bouton droit sur l’icône de l’appareil Mech-Mind, sélectionnez Change Node Address dans le menu contextuel, puis modifiez l’adresse IP du dispositif de vision.

      L’adresse IP ici doit être cohérente avec l’adresse IP sélectionnée sous Network Adapters and IP Address dans les paramètres de configuration de la communication robot dans Mech-Vision.

      eds file software 6 1
      eds file 15
    2. Cliquez avec le bouton droit sur l’icône de l’appareil CJ2B-EIP21, sélectionnez Change Node Address dans le menu contextuel, et modifiez l’adresse IP du maître API. L’adresse IP ici doit être identique à celle définie dans la IO Table.

      Les adresses IP des deux appareils de la figure doivent être dans le même sous-réseau.
      eds file software 6
      eds file 16
  8. Dans la fenêtre EtherNet/IP_1, cliquez avec le bouton droit sur l’icône de l’appareil Mech-Mind, et cliquez sur Property.

    eds file software 7
  9. Dans la fenêtre Propriété, cliquez sur Informations E/S pour vérifier la taille E/S, puis cliquez sur Fermer.

    eds file software 8
  10. Dans la fenêtre EtherNet/IP_1, double-cliquez sur l’icône CJ2B-EIP21. Sélectionnez Tag Sets dans la fenêtre contextuelle Edit Device Parameters, puis cliquez sur Edit Tags. Sélectionnez In-Consume, et cliquez sur New. Éditez ensuite l’étiquette selon la situation réelle. Cliquez sur Regist puis Close. Sélectionnez Out-Produce et éditez l’étiquette de la même manière. Cliquez sur OK dans la fenêtre Edit Tags à la fin.

    eds file 9
  11. Dans la fenêtre Edit Device Parameters, sélectionnez le périphérique Mech-Mind Standard Interface, cliquez sur Move Down, puis double-cliquez sur l’appareil dans la fenêtre Register Device List pour ouvrir la fenêtre Edit Connection.

    eds file software 10
  12. Une fenêtre Edit Connection affichant Input et Output apparaîtra. Configurez les ensembles d’étiquettes comme indiqué ci-dessous. Cliquez sur Regist puis Fermer pour fermer la fenêtre.

    eds file software 11
  13. Les ensembles d’étiquettes apparaissent maintenant dans la Register Device List, cliquez ensuite sur OK.

    eds file software 12
  14. Après la connexion de l’IPC, une petite flèche apparaît comme indiqué ci-dessous.

    eds file software 13
Si vous utilisez une carte PCI-e pour établir la communication EtherNet/IP, cliquez sur cette ligne pour afficher les opérations détaillées.
  1. Dans la PLC IO Table, cliquez avec le bouton droit sur CJ2B-EIP21  Démarrer l’application spéciale  Démarrer avec paramètres hérités.

    eds file 1
  2. Sélectionnez Network Configurator dans la fenêtre contextuelle, et cliquez sur OK pour ouvrir la fenêtre Untitled - Network Configurator.

    eds file 14
  3. Dans la fenêtre Untitled - Network Configurator, cliquez sur Installer EDS dans la barre de menus ; une boîte de dialogue Install EDS File s’affiche.

    eds file 2
  4. Recherchez et sélectionnez le fichier 005A002B003A0100.EDS puis cliquez sur Ouvrir.

    Le fichier EDS est stocké dans l’IPC. Le fichier 005A002B003A0100.EDS se trouve dans le chemin Communication Component/Robot_Interface/EthernetIP/EDS du répertoire où Mech-Vision et Mech-Viz sont installés. Copiez le dossier EDS et collez-le sur le PC où CX-Programmer est installé. Cliquez ensuite sur Ouvrir pour trouver le dossier.

    eds file 3
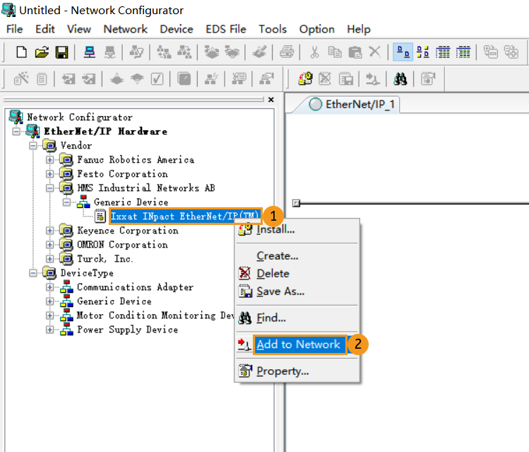
  5. Dans le panneau Untitled - Network Configurator, allez à EtherNet ‣ IP HardWare ‣ Vendor ‣ HMS Industrial Networks AB ‣ Generic Device. Cliquez avec le bouton droit sur Ixxat INpact EtherNet/IP(TM) et cliquez sur Add to Network dans le menu contextuel.

    eds file 4
  6. Allez ensuite à EtherNet/IP Hardware/Vendor/OMRON Corporation/Communications Adapter/CJ2B-EIP21. Cliquez avec le bouton droit sur Rev 3 et cliquez sur Add to Network dans le menu contextuel.

    eds file 5
  7. Dans la fenêtre EtherNet/IP_1, modifiez l’adresse IP comme suit.

    1. Cliquez avec le bouton droit sur l’icône de l’appareil Mech-Mind, sélectionnez Change Node Address dans le menu contextuel, puis modifiez l’adresse IP du dispositif de vision.

      L’adresse IP ici doit être cohérente avec l’adresse IP définie dans HMS IPconfig.

      eds file 6 1
      eds file 15
    2. Cliquez avec le bouton droit sur l’icône de l’appareil CJ2B-EIP21, sélectionnez Change Node Address dans le menu contextuel, et modifiez l’adresse IP du maître API. L’adresse IP ici doit être identique à celle définie dans la IO Table.

      Les adresses IP des deux appareils de la figure doivent être dans le même sous-réseau.
      eds file 6
      eds file 16
  8. Dans la fenêtre EtherNet/IP_1, cliquez avec le bouton droit sur l’icône de l’appareil Mech-Mind, et cliquez sur Property.

    eds file 7
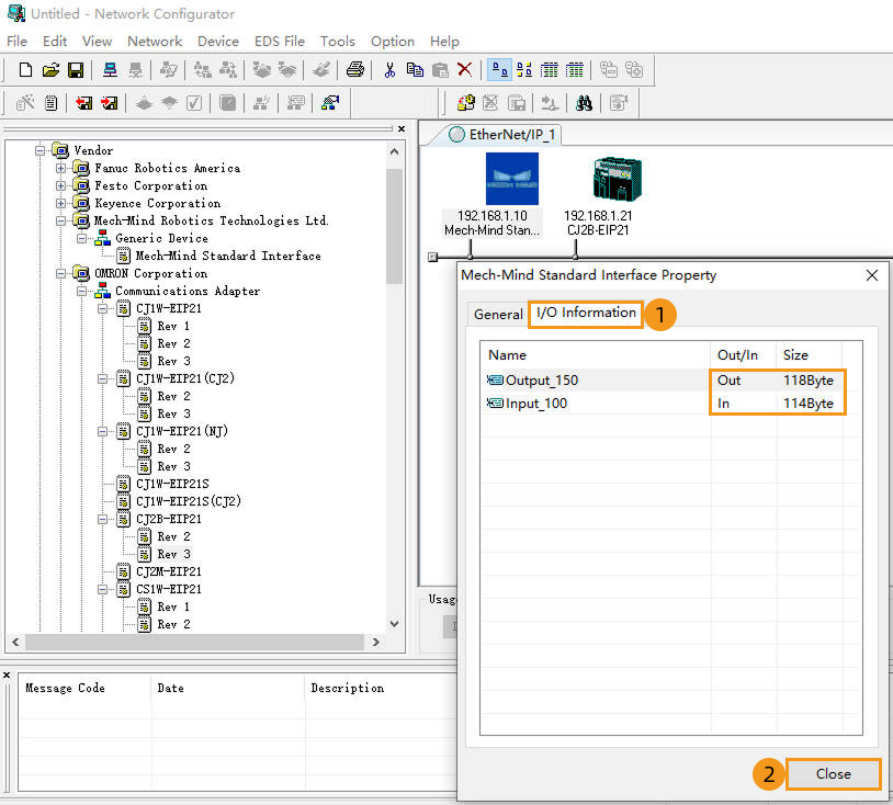
  9. Dans la fenêtre Propriété, cliquez sur Informations E/S pour vérifier la taille E/S, puis cliquez sur Fermer.

    eds file 8
  10. Dans la fenêtre EtherNet/IP_1, double-cliquez sur l’icône CJ2B-EIP21. Sélectionnez Tag Sets dans la fenêtre contextuelle Edit Device Parameters, puis cliquez sur Edit Tags. Sélectionnez In-Consume, et cliquez sur New. Éditez ensuite l’étiquette selon la situation réelle. Cliquez sur Regist puis Close. Sélectionnez Out-Produce et éditez l’étiquette de la même manière. Cliquez sur OK dans la fenêtre Edit Tags à la fin.

    eds file 9
  11. Dans la fenêtre Edit Device Parameters, sélectionnez le périphérique Ixxat INpact EtherNet/IP(TM), cliquez sur Move Down, puis double-cliquez sur l’appareil dans la fenêtre Register Device List pour ouvrir la fenêtre Edit Connection.

    eds file 10
  12. Une fenêtre Edit Connection affichant Input et Output apparaîtra. Configurez les ensembles d’étiquettes comme indiqué ci-dessous. Cliquez sur Regist puis Fermer pour fermer la fenêtre.

    eds file 11
  13. Les ensembles d’étiquettes apparaissent maintenant dans la Register Device List, cliquez ensuite sur OK.

    eds file 12
  14. Après la connexion de l’IPC, une petite flèche apparaît comme indiqué ci-dessous.

    eds file 13

Télécharger la configuration matérielle vers l’API

Si vous configurez le logiciel pour établir la communication EtherNet/IP, cliquez sur cette ligne pour afficher les opérations détaillées.
  1. Cliquez sur Connecter dans la fenêtre Network Configurator. Sélectionnez ensuite OK dans la fenêtre contextuelle Setup Interface. Une fenêtre Select Connect Network Port s’affiche.

    download configuration software 1
  2. Dans la fenêtre Select Connect Network Port, développez BackPlane/#0 CJ2B-EIP21/TCP:2, puis cliquez sur OK.

    download configuration 2
  3. Une fenêtre Select Connected Network apparaît. Sélectionnez Use the existing network, choisissez EtherNet/IP_1, puis cliquez sur OK.

    download configuration 3
  4. Dans la fenêtre Network Configurator, cliquez sur Télécharger vers le réseau et sélectionnez Oui pour commencer le téléchargement des paramètres.

    download configuration software 4
  5. Après la fin du téléchargement, cliquez sur OK.

    download configuration 5
Si vous utilisez une carte PCI-e pour établir la communication EtherNet/IP, cliquez sur cette ligne pour afficher les opérations détaillées.
  1. Cliquez sur Connecter dans la fenêtre Network Configurator. Sélectionnez ensuite OK dans la fenêtre contextuelle Setup Interface. Une fenêtre Select Connect Network Port s’affiche.

    download configuration 1
  2. Dans la fenêtre Select Connect Network Port, développez BackPlane/#0 CJ2B-EIP21/TCP:2, puis cliquez sur OK.

    download configuration 2
  3. Une fenêtre Select Connected Network apparaît. Sélectionnez Use the existing network, choisissez EtherNet/IP_1, puis cliquez sur OK.

    download configuration 3
  4. Dans la fenêtre Network Configurator, cliquez sur Télécharger vers le réseau et sélectionnez Oui pour commencer le téléchargement des paramètres.

    download configuration 4
  5. Après la fin du téléchargement, cliquez sur OK.

    download configuration 5

Vérifier la communication

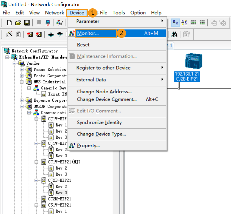
  1. Dans la fenêtre Untitled-Network Configurator, allez à Périphérique  Surveiller.

    establish communication 1
  2. Une fenêtre Monitor Device apparaîtra. Cliquez sur Connexion. Si la connexion réussit, l’indicateur d’état sera bleu.

    establish communication 2
  3. La connexion de l’API est réussie si le message suivant s’affiche dans l’onglet Console du panneau Log de Mech-Vision : Connect to ETHERNET IP controller successfully. Si vous ne voyez pas ce message de log, veuillez vérifier :

    1. Si le matériel est correctement connecté ;

    2. Si le service Interface a bien été activé dans Mech-Vision ;

    3. Si la configuration matérielle a été téléchargée vers l’API.

Importer le programme d’exemple et le télécharger vers l’API

Avant d’ajouter le programme d’exemple à un projet déjà utilisé, il est recommandé de l’importer d’abord dans un nouveau projet et de le tester. Dans les étapes suivantes, le projet créé précédemment est utilisé pour importer et tester le programme d’exemple.

Importer les programmes d’exemple Mech-Mind

  1. Ouvrez CX-Programmer, cliquez avec le bouton droit sur MM_Camera_CX[CJ2H] Offline et sélectionnez Transfer ‣ From File.

    import file 1
  2. Cochez Programs, Program Index, Symbols et Program comments. Cliquez ensuite sur à côté de File name sous Programs, sélectionnez le fichier OBJ, puis cliquez sur Ouvrir. Si d’autres fichiers sont stockés dans le même dossier, ils seront remplis automatiquement. Cliquez enfin sur OK.

    import file 2
    import file 3
  3. Sélectionnez OK dans la fenêtre contextuelle pour charger le programme d’exemple.

    import file 4

Télécharger le programme API vers l’API

  1. Cliquez avec le bouton droit sur MM_Camera_CX[CJ2H] Offline et sélectionnez Work Online dans le menu contextuel pour passer le projet en mode surveillance.

    build plc 1
  2. Cliquez avec le bouton droit sur MM_Camera_CX[CJ2H] Monitor Mode et sélectionnez Transfer  To PLC.

    build plc 2
  3. Cliquez sur OK dans la fenêtre Download Options.

    build plc 3
  4. Cliquez sur Oui si la sécurité des dispositifs connectés peut être assurée. Cliquez sur OK après avoir téléchargé le programme avec succès.

    build plc 4
    build plc 5

Tester avec un projet Mech-Vision/Mech-Viz

Cette section présente comment utiliser le FB du programme d’exemple pour déclencher le projet Mech-Vision afin d’obtenir des points de vision et déclencher le projet Mech-Viz afin d’obtenir la trajectoire planifiée. Pour des informations détaillées sur les unités E/S, veuillez vous référer à Commandes EtherNet/IP-Omron PLC.

Prérequis

  1. Revenez à Mech-Vision et créez un projet Mech-Vision. Cliquez avec le bouton droit sur la solution et sélectionnez Autoload Solution. Les projets de la solution sont également chargés automatiquement. Parallèlement, le numéro de projet s’affiche devant chaque nom de projet.

  2. Créez un projet Mech-Viz. Cliquez avec le bouton droit sur le nom du projet dans Resources de Mech-Viz et sélectionnez Autoload Project.

    Le projet Mech-Viz utilisé pour les tests doit contenir une étape « Branchement par message » qui a été renommée en 1 comme indiqué ci-dessous.

    preparation 4

Exécuter le projet Mech-Vision et obtenir des points de vision

Configurer les programmes

  1. Ouvrez CX-Programmer, allez à Programs ‣ NewProgram1(00) Running, double-cliquez sur CameraTest, et définissez le drapeau de condition de ToCamera.COM_ENABLE sur Always ON.

    test vision 1
  2. Définissez l’ID du projet Mech-Vision selon le numéro affiché dans le panneau Project List de Mech-Vision. Définissez la valeur de VISION_PROJ_NUM à 1 ; le projet n°1 dans Mech-Vision sera alors démarré.

  3. Définissez le nombre de points de vision à envoyer par le projet Mech-Vision. Définissez la valeur de REQ_POSE_NUM à 0, ce qui signifie que le projet Mech-Vision enverra tous les points de vision.

    test vision 2

Déclencher l’exécution du projet Mech-Vision

  1. Double-cliquez sur la variable d’entrée Start_Vis du FB MM_Start_Vis. Définissez la valeur à 1 dans la fenêtre Set New Value, puis cliquez sur Définir pour démarrer le projet Mech-Vision et déclencher la caméra pour capturer des images. Réinitialisez ensuite la valeur à 0.

    test vision 3
  2. Cliquez sur le bouton Toggle Watch Window, repérez FromCamera.STATUS_CODE dans la colonne Name, puis vérifiez sa valeur. 1102 indique que le projet a démarré avec succès. Sinon, le code d’erreur correspondant sera renvoyé. Veuillez vous référer à Codes d’état et dépannage pour le dépannage.

    test vision 4
    test vision 5

Obtenir des points de vision depuis Mech-Vision

  1. Après le retour du code d’état 1102, double-cliquez sur la variable d’entrée Get_VisData du FB MM_Get_VisData. Définissez la valeur à 1 dans la fenêtre Set New Value, puis cliquez sur Définir pour obtenir les points de vision. Réinitialisez ensuite la valeur à 0. Le résultat est présenté ci-dessous. La valeur de SendPoseNum est 3, ce qui signifie que 3 points de vision ont été obtenus.

    test vision 6
    test vision 7
  2. Double-cliquez sur Memory dans l’espace de travail du projet, et une fenêtre PLC Memory apparaîtra. Double-cliquez sur D, définissez Start sur 10000, cliquez sur decimal, 2w pour définir le format de données en décimal signé et double mot, puis cliquez sur monitor pour commencer la surveillance (Cet exemple a reçu 3 poses. Divisez les valeurs transférées par 10000 pour obtenir les données de pose réelles.).

    test vision 8

Automatiser le processus d’obtention du résultat de vision depuis Mech-Vision

La section précédente présente comment obtenir manuellement le résultat de vision depuis Mech-Vision. Pour automatiser le processus d’obtention du résultat de vision depuis Mech-Vision, connectez les programmes comme dans l’exemple suivant.

get vis results automatically 1
get vis results automatically 2
get vis results automatically 3
get vis results automatically 4

Obtenir la trajectoire planifiée depuis Mech-Viz

Configurer les programmes

  1. Ouvrez CX-Programmer, double-cliquez sur la variable d’entrée Start_Empty du FB MM_Get_VisData. Définissez la valeur à 1 dans la fenêtre Set New Value, puis cliquez sur Set pour effacer les données de vision précédemment obtenues. Réinitialisez ensuite la valeur à 0.

    test viz 1
    test viz 2
  2. Définissez la valeur de Branch_Name et Branch_Exit_Port à 1 respectivement ; le projet Mech-Viz poursuivra via le port de sortie 1 de l’Étape 1.

    test viz 3
  3. Définissez la valeur de Request_Pose_Type à 1. Cela demande à Mech-Viz d’envoyer des positions articulaires (au lieu des données TCP).

    test viz 4

Déclencher l’exécution du projet Mech-Viz

  1. Double-cliquez sur la variable d’entrée Start_Viz du FB MM_Start_Viz, définissez la valeur à 1 dans la fenêtre Set New Value pour démarrer le projet Mech-Viz, puis réinitialisez-la à 0.

    test viz 5
  2. Vérifiez la valeur renvoyée par la variable FromCamera.STATUS_CODE. 2103 indique que le projet a démarré avec succès. Sinon, le code d’erreur correspondant sera renvoyé. Veuillez vous référer à Codes d’état et dépannage pour le dépannage.

    test viz 6

Définir le port de sortie de branche de Mech-Viz

  1. Double-cliquez sur la variable d’entrée Set_Branch du FB MM_Set_Branch, définissez la valeur à 1 dans la fenêtre Set New Value pour sélectionner la branche dans le projet Mech-Viz, puis réinitialisez-la à 0.

    test viz 7
  2. Vérifiez la valeur renvoyée par la variable FromCamera.STATUS_CODE. 2105 indique que la branche a été sélectionnée avec succès. Sinon, le code d’erreur correspondant sera renvoyé. Veuillez vous référer à Codes d’état et dépannage pour le dépannage.

    test viz 8

Obtenir la trajectoire planifiée depuis Mech-Viz

  1. Double-cliquez sur la variable d’entrée Get_VizData du FB MM_Get_VizData, définissez la valeur à 1 dans la fenêtre Set New Value pour obtenir la trajectoire planifiée depuis le projet Mech-Viz, puis réinitialisez-la à 0.

    test viz 9
  2. Vérifiez la valeur renvoyée par la variable FromCamera.STATUS_CODE. 2100 indique que la trajectoire planifiée a été obtenue avec succès. Sinon, le code d’erreur correspondant sera renvoyé. Veuillez vous référer à Codes d’état et dépannage pour le dépannage. Le résultat est montré dans la figure. La valeur de SendPoseNum est 10, ce qui signifie que 10 poses robot en positions articulaires ont été obtenues. Les JP sont stockées dans TargetPose.

    test viz 10
  3. Revenez à la fenêtre PLC Memory ; les 10 poses sont affichées ci-dessous. Veuillez diviser les valeurs transférées par 10000 pour obtenir les données de pose réelles.

    test viz 11

Automatiser le processus d’obtention de la trajectoire planifiée depuis Mech-Viz

La section précédente présente comment obtenir manuellement la trajectoire planifiée depuis Mech-Viz. Pour automatiser le processus d’obtention de la trajectoire planifiée depuis Mech-Viz, connectez les programmes comme dans l’exemple suivant.

get viz results automatically 1
get viz results automatically 2
get viz results automatically 3
get viz results automatically 4
get viz results automatically 5
get viz results automatically 6

Cette page est-elle utile ?

Veuillez nous indiquer comment améliorer :

Nous accordons de l’importance à votre vie privée

Nous utilisons des cookies pour vous offrir la meilleure expérience possible sur notre site web. En continuant à utiliser le site, vous reconnaissez accepter l’utilisation des cookies. Si vous refusez, un cookie unique sera utilisé pour garantir que vous ne soyez pas suivi ou reconnu lors de votre visite sur ce site.