프로시저

현재 최신 버전 (2.1.2)에 대한 매뉴얼을 보고 계십니다. 다른 버전에 액세스하려면 페이지 오른쪽 상단 모서리에 있는 '버전 전환' 버튼을 클릭하세요.

■ 현재 사용하고 있는 제품의 버전이 확실하지 않은 경우에는 언제든지 당사 기술 지원팀에 문의하시기 바랍니다.

기능 설명

이 스텝은 여러 스텝의 모음입니다.

응용 시나리오

이 스텝은 일반적으로 여러 스텝을 하나의 집합으로 구성하여 더 복잡한 기능을 실현하므로 프로젝트를 보다 간결하고 논리 및 기능을 더 명확하게 만들 수 있습니다.

사용 가이드

프로시저 만들기

다음은 간단한 '포인트 클라우드 사전 처리' 기능을 구현하는 예를 들어, 프로시저를 만드는 방법을 설명합니다.

  1. 프로시저를 추가합니다.

    스텝 라이브러리에서 "프로시저"를 드래그하여 프로젝트 편집 영역에 놓습니다.

  2. 프로시저에 스텝을 추가합니다.

    "프로시저"를 더블 클릭하고 프로시저 내부로 이동힙니다. 스텝을 프로시저에 드래그하여 데이터 스트림을 연결합니다.

    procedure 1
  3. 프로시저에 입력/출력 포트를 설정합니다.

    스텝의 입력 및 출력 포트를 더블 클릭하면 해당 스텝의 입력 및 출력을 프로시저의 입력 및 출력으로 설정할 수 있습니다. 입력 및 출력 포트의 순서는 스텝 포트를 더블 클릭하는 순서에 따라 결정됩니다.

    procedure 2
  4. 프로시저의 포트를 확인합니다.

    프로시저 내부에서 마우스 오른쪽 버튼을 클릭한 후, 위로 이동하기를 선택하여 프로시저를 종료하면, 프로시저에 새로 추가된 입력 및 출력 포트를 확인할 수 있습니다.

    procedure 3
  5. 프로시저를 응용합니다.

    프로시저 제작이 완료되면, 해당 프로시저를 프로젝트 내 다른 스텝과 연결하여 "포인트 클라우드 사전 처리" 기능을 구현할 수 있습니다.

기타 작업

프로시저의 비고 설정

프로시저 제작이 완료된 후, 프로시저에 비고를 추가하려면 해당 프로시저를 마우스 오른쪽 버튼으로 클릭한 다음, "현재 선택한 프로시저에 대해 비고를 추가하기"를 선택하고, 팝업 창에서 비고 정보를 입력합니다.

procedure 4

비고를 설정된 프로시저는 아래 그림과 같습니다.

procedure 5

프로시저의 파라미터 설정

프로시저 제작이 완료된 후, 프로시저 내부에서 각 스텝의 파라미터를 조정할 수 있습니다. 프로시저의 파라미터를 쉽게 조정하기 위해 프로시저 내부 스텝의 핵심 파라미터를 프로시저의 파라미터로 설정할 수도 있습니다.

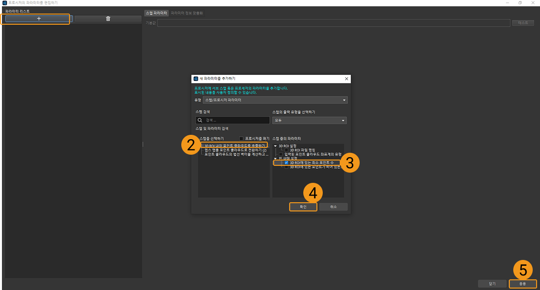
  1. 프로시저를 선택하고 마우스 오른쪽 버튼을 클릭합니다. 그 다음 프로시저의 파라미터를 편집하기를 선택합니다.

  2. 열린 창에서 왼쪽 상단에 + 버튼을 클릭하고 팝업된 창에서 스텝 파라미터를 설정합니다.

    procedure 6
  3. 위의 작업을 완료한 후, "스텝 파라미터" 탭에서 설정한 프로시저 파라미터를 확인할 수 있습니다.

    procedure 7

이 페이지가 도움이 되었습니까?

다음 방법을 통해 피드백을 보내주실 수 있습니다:

저희는 귀하의 개인정보를 소중히 다룹니다.

당사 웹사이트는 최상의 사용자 경험을 제공하기 위해 쿠키를 사용하고 있습니다. "모두 수락"을 클릭하시면 쿠키 사용에 동의하시는 것이며, "모두 거부"를 클릭하시면 이 웹사이트 방문 시 귀하의 정보가 추적되거나 기억되지 않도록 단일 쿠키만 사용됩니다.