样例程序3:MM_S3_Vis_Path
程序简介
功能说明 |
PLC触发Mech-Vision工程运行,然后获取Mech-Vision规划的路径。 |
文件路径 |
Mech-Vision和Mech-Viz软件安装目录下 |
所需工程 |
|
使用前提 |
此样例程序仅是示例程序。用户需根据实际情况在此基础上进行修改,请勿直接使用该程序。 |
程序解读
以下为MM_S3_Vis_Path样例程序的梯形图及相关解释说明。






上述样例程序梯形图对应的流程如下图所示。

下表为上述程序的逻辑解读。
|
流程 | 梯形图及说明 | ||
---|---|---|---|
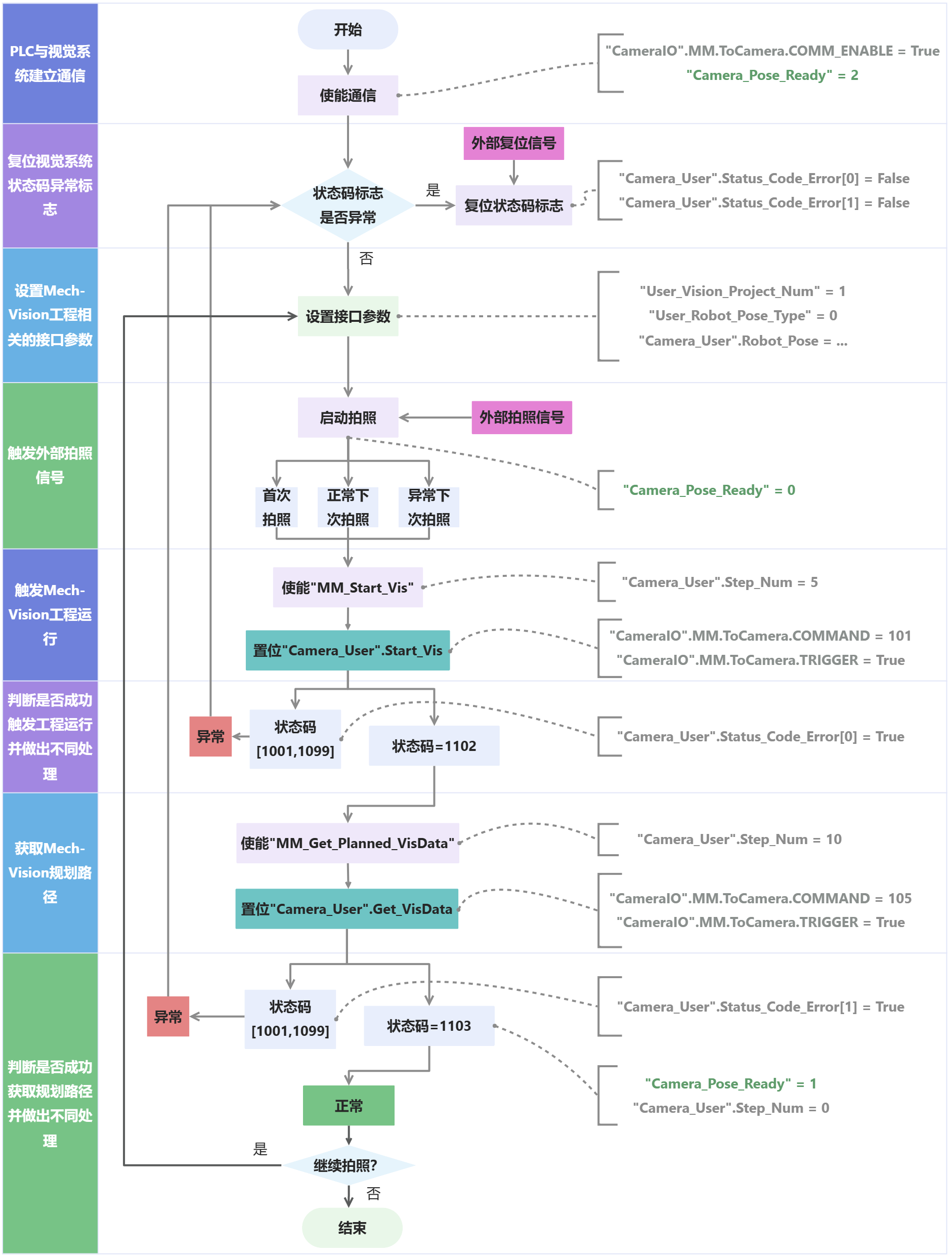
PLC与视觉系统建立通信 |
![]()
因此,Network 1表示仅在"CameraIO".MM.ToCamera.COMM_ENABLE等于True,且P_TRIG检测到上升沿时,将"Camera_Pose_Ready"初始化为2。 |
||
复位视觉系统状态码异常标志 |
![]()
因此,Network 2表示"External_Reset_Camera_Error"导通时,复位"Camera_User".Status_Code_Error[0]和"Camera_User".Status_Code_Error[1]。 |
||
设置Mech-Vision工程相关的接口参数 |
![]()
因此,Network 3表示,将Mech-Vision工程编号设置为1,将"User_Robot_Pose_Type"设置为0;若Mech-Vision工程编号等于1,且"User_Robot_Pose_Type"等于0,则将"Camera_User".Robot_Pose[0,0]~[0,5]依次设置为0。 |
||
触发外部拍照信号 |
![]()
因此,Network 4表示获取外部拍照信号"External_Photo_Signal"上升沿,串联如下三种拍照场景。
最后,将"Camera_User".Step_Num赋值为5,并复位"Camera_User".Start_Vis和"Camera_User".Get_VisData;同时将"Camera_Pose_Ready"赋值为0。 |
||
触发Mech-Vision工程运行,并判断是否成功触发工程从而做出不同处理 |
![]()
Network 5表示,若"Camera_User".Step_Num等于5,则执行以下逻辑。
|
||
获取Mech-Vision规划路径,并判断是否成功获取规划路径从而做出不同处理 |
![]()
Network 6表示,若"Camera_User".Step_Num等于10,则执行以下逻辑。
|