통신 구성 및 샘플 프로그램 사용
오므론 PLC와 Mech-Mind 비전 시스템 간의 EtherNet/IP 통신은 다음 두 가지 방법으로 구현할 수 있습니다.
-
하드웨어 PCI-e 통신 보드를 사용합니다.
-
통신 보드를 사용할 필요 없이 소프트웨어로 통신을 구현합니다.
|
하드웨어 및 소프트웨어 요구 사항
본 문서에 나열된 버전 및 모델은 적합성을 위해 엄격히 테스트되었습니다. 다른 모델과 버전의 경우, 사용자는 본 문서를 참고하여 작업을 시도할 수 있으며, 문제가 발생하면 Mech-Mind 기술 서포트팀에 문의하십시오. |
하드웨어
소프트웨어로 EtherNet/IP 통신을 구현하려면 이 행을 클릭하여 필요한 하드웨어 및 하드웨어 연결도를 확인하십시오.
-
EIP 통신을 지원하는 오므론 PLC, 다음과 같습니다.
-
CJ2H-CPU6□-EIP, CJ2M-CPU3□ 등 EIP 기능이 내장된 CPU 본체;
-
그 외에는 CJ1W-EIP21 또는 CS1W-EIP21 통신 모듈(EtherNet/IP Unit)을 설치할 수 있는 CPU입니다.
이 예시에서는 CJ2H CPU65-EIP를 사용합니다. UNIT NO.는 0으로 설정하고, NODE NO.는 15(16진수, 10진수로는 21)로 설정합니다.
-
-
데이터 케이블: SB Type-A → USB Type-B.
-
전원 모듈.
-
IPC.
-
교환기와 네트워크 케이블이 필요합니다.

하드웨어 PCI-e 통신 보드로 EtherNet/IP 통신을 구현하려면 이 행을 클릭하여 필요한 하드웨어 및 하드웨어 연결도를 확인하십시오.
-
EIP 통신을 지원하는 오므론 PLC, 다음과 같습니다.
-
CJ2H-CPU6□-EIP, CJ2M-CPU3□ 등 EIP 기능이 내장된 CPU 본체;
-
그 외에는 CJ1W-EIP21 또는 CS1W-EIP21 통신 모듈(EtherNet/IP Unit)을 설치할 수 있는 CPU입니다.
이 예시에서는 CJ2H CPU65-EIP를 사용합니다. UNIT NO.는 0으로 설정하고, NODE NO.는 15(16진수, 10진수로는 21)로 설정합니다.
-
-
데이터 케이블: SB Type-A → USB Type-B.
-
전원 모듈.
-
IPC 또는 호스트에는 표준 PCI-e 통신 보드가 설치되야 합니다: HMS Ixxat INpact EIP Slave PCIe (INpact EIP 슬레이브 PCIe)
-
교환기와 네트워크 케이블이 필요합니다.

소프트웨어
소프트웨어로 EtherNet/IP 통신을 구현하려면 이 행을 클릭하여 필요한 소프트웨어를 확인하십시오.
-
오므론 PLC 프로그래밍 소프트웨어 CX-Programmer 9.70.
-
Mech-Vision 및 Mech-Viz 소프트웨어 버전은 2.0.0 이상입니다.
위 소프트웨어 외에, 해당 샘플 파일을 CX-PROGRAMMER가 설치된 컴퓨터에 복사해 주십시오.
-
Software EIP.eds 파일.
Software EIP.eds 파일은 Mech-Vision 및 Mech-Viz 소프트웨어 설치 디렉토리의 통신 구성 요소/Robot_Interface/EthernetIP/EDS
폴더에 있습니다. -
PLC 샘플 파일:
-
AUTOEXEC.OBJ; (프로그램)
-
PROGRAMS.IDX; (프로그램 인덱스)
-
SYMBOLS.SYM; (심볼)
-
COMMENTS.CMT. (프로그램 설명)
샘플 파일은 Mech-Vision 및 Mech-Viz 소프트웨어 설치 디렉토리의 통신 구성 요소/Robot_Interface/EthernetIP/Programming Samples/Omron CX-Programmer CJ2H PLC EthernetIP
폴더에 있습니다.
-
하드웨어 PCI-e 통신 보드로 EtherNet/IP 통신을 구현하려면 이 행을 클릭하여 필요한 소프트웨어를 확인하십시오.
-
오므론 PLC 프로그래밍 소프트웨어 CX-Programmer 9.70.
-
Mech-Vision 및 Mech-Viz 소프트웨어 버전은 2.0.0 이상입니다.
-
통신 보드 IP 주소를 설정하기 위한 HMS ipconfig.
위 소프트웨어 외에, 해당 샘플 파일을 CX-PROGRAMMER가 설치된 컴퓨터에 복사해 주십시오.
-
005A002B003A0100.EDS 파일.
005A002B003A0100.EDS 파일은 Mech-Vision 및 Mech-Viz 소프트웨어 설치 디렉토리의 통신 구성 요소/Robot_Interface/EthernetIP/EDS
폴더에 있습니다. -
PLC 샘플 파일:
-
AUTOEXEC.OBJ; (프로그램)
-
PROGRAMS.IDX; (프로그램 인덱스)
-
SYMBOLS.SYM; (심볼)
-
COMMENTS.CMT. (프로그램 설명)
샘플 파일은 Mech-Vision 및 Mech-Viz 소프트웨어 설치 디렉토리의 통신 구성 요소/Robot_Interface/EthernetIP/Programming Samples/Omron CX-Programmer CJ2H PLC EthernetIP
폴더에 있습니다.
-
통신 구성
소프트웨어로 EtherNet/IP 통신을 구현하려면 이 행을 클릭하여 디테일 작업을 확인하십시오.
-
Mech-Vision 소프트웨어를 시작합니다. 표시되는 인터페이스에 따라 다음의 적절한 방법을 선택하여 솔루션을 생성하십시오.
-
시작 화면이 나타나면 새로운 솔루션 만들기를 클릭하여 새로운 솔루션을 만듭니다.
-
메인 인터페이스가 나타나면 메뉴 바에서
을 차례로 클릭하여 새로운 솔루션을 만듭니다.
-
로봇 선택 드롭다운 메뉴를 클릭하여 실제 사용 중인 로봇에 따라 다음 설명을 참조하고 목록에 있는 로봇 또는 *사용자 지정 로봇*을 선택합니다. 마지막으로 다음을 클릭합니다.
-
목록에 있는 로봇: 대부분의 로봇에 적합합니다. 로봇 모델 선택을 클릭하여 구체적인 모델을 선택할 수 있습니다.
-
사용자 지정 로봇: 갠트리 로봇 또는 위 브랜드 이외의 로봇에 적용 가능합니다. 후속은 로봇 오일러 각 유형 및 *로봇 좌표계*를 선택해야 합니다.
-
-
-
로봇 통신 구성 창에서 다음 구성을 수행합니다.
-
로봇 선택 드롭다운 디렉터리를 클릭하고 목록에 있는 로봇을 선택한 다음 로봇 모델 선택을 클릭하여 로봇 모델을 선택합니다. 그 다음에 다음을 클릭합니다.
-
통신 방식 아래의 인터페이스 서비스를 표준 인터페이스로, 프로토콜을 ETHERNET IP (Software)로 선택합니다. 네트워크 어댑터 및 IP 주소를 EtherNet/IP 통신에 사용할 로컬 PC의 네트워크 어댑터와 IP 주소를 선택합니다.
-
(선택 사항) 솔루션을 열 때 인터페이스 서비스 자동 활성화를 선택합니다.
-
응용을 클릭합니다.
-
-
Mech-Vision 메인 화면에서 툴 바에 있는 “인터페이스 서비스” 기능이 활성화되어 있는지 확인하십시오.
하드웨어 PCI-e 통신 보드로 EtherNet/IP 통신을 구현하려면 이 행을 클릭하여 디테일 작업을 확인하십시오.
IPC 통신 보드 및 드라이브 확인
-
아래와 같이 INpact EIP 슬레이브 PCIe 보드가 IPC의 PCI-e 슬롯에 제대로 장착되었는지 확인하십시오.
-
IPC에서 Windows 아이콘을 마우스 오른쪽 버튼으로 클릭하고 장치 관리자를 열고 보드 드라이브 소프트웨어 VCI4 INpact PCIe가 설치되었는지 확인하세요.
"로봇 통신 구성" 설정
-
Mech-Vision 소프트웨어를 시작합니다. 표시되는 인터페이스에 따라 다음의 적절한 방법을 선택하여 솔루션을 생성하십시오.
-
시작 화면이 나타나면 새로운 솔루션 만들기를 클릭하여 새로운 솔루션을 만듭니다.
-
메인 인터페이스가 나타나면 메뉴 바에서
을 차례로 클릭하여 새로운 솔루션을 만듭니다.
-
-
Mech-Vision 툴 바에서 로봇 통신 구성을 클릭합니다.
-
로봇 통신 구성 창에서 다음 구성을 수행합니다.
-
로봇 선택 드롭다운 메뉴를 클릭하여 실제 사용 중인 로봇에 따라 다음 설명을 참조하고 목록에 있는 로봇 또는 *사용자 지정 로봇*을 선택합니다. 마지막으로 다음을 클릭합니다.
-
목록에 있는 로봇: 대부분의 로봇에 적합합니다. 로봇 모델 선택을 클릭하여 구체적인 모델을 선택할 수 있습니다.
-
사용자 지정 로봇: 갠트리 로봇 또는 위 브랜드 이외의 로봇에 적용 가능합니다. 후속은 로봇 오일러 각 유형 및 *로봇 좌표계*를 선택해야 합니다.
-
-
통신 방식에서 인터페이스 서비스 유형을 표준 인터페이스로 선택하고 프로토콜은 ETHERNET IP로 선택합니다.
-
(선택 사항) 솔루션을 열 때 인터페이스 서비스 자동 활성화를 선택합니다.
-
응용을 클릭합니다.
-
-
Mech-Vision 메인 화면에서 툴 바에 있는 “인터페이스 서비스” 기능이 활성화되어 있는지 확인하십시오.
IPC 통신 보드 IP 주소 설정
다음 작업을 시작하기 전에 이전 단계의 인터페이스 서비스가 활성화되어 있는지 확인하세요. |
-
통신 보드의 IP 주소를 설정하려면 HMS의 IPconfig 소프트웨어를 사용해야 합니다. 네트워크 케이블을 사용하여 IPconfig가 설치된 IPC의 네트워크 포트와 IXXAT INpact 통신 보드의 네트워크 포트를 연결합니다.
통신 보드를 설정하고 통신을 성공한 후 여기에 사용된 이더넷 케이블을 제거할 수 있습니다. -
HMS IPconfig 소프트웨어를 열고 스캔을 클릭하고 DHCP의 선택을 취소한 다음 보드 IP 주소와 서브넷 마스크를 설정합니다. 설정된 IP 주소는 PLC에 구성된 IP 주소와 동일해야 하며, Apply을 클릭하여 확인하고 소프트웨어를 종료합니다.
PLC 프로젝트 만들기 및 구성하기
PLC 프로젝트를 만들기
-
CX-Programmer 소프트웨어를 열고 툴 바의 새로 만들기 아이콘을 클릭하면 Change PLC 창이 팝업됩니다. 사용 중인 모델에 따라 Device Type을 선택하고 Settings를 클릭하면 Device Type Settings 창이 팝업됩니다. CPU type을 선택하고 OK를 클릭하여 저장합니다.
-
툴 바의 저장 아이콘을 클릭합니다. 팝업된 창에서 CX-Programmer 프로젝트 파일이 저장될 경로를 선택하고 파일 이름을 입력합니다. 마지막으로 Save 버튼을 클릭합니다.
-
툴 바의 연결 아이콘을 클릭하고 팝업된 창에서 Yes를 클릭합니다.
-
툴 바의 프로그램 아이콘을 클릭하면 "PLC가 정지되어 있을 때 문제가 발생하지 않는지 확인하세요."라는 창이 팝업됩니다. 확인한 후 Yes를 클릭합니다.
-
왼쪽에 있는 프로젝트 바에서
을 선택하면 PLC IO Table 창이 나타납니다. -
PLC IO Table 창에서 Built-in Port/Inner Board를 펼칩니다. (이 단계의 가이드는 특정 PLC 모델을 기준으로 작성되었습니다. 사용 중인 실제 PLC 모델에 따라 설정해 주시기 바랍니다) CJ2B-EIP21을 더블 클릭하고 CJ2B-EIP21 Edit Parameters 창에서 TCP/IP를 클릭합니다. IP 주소와(IP 주소의 마지막 세그먼트 값이 하드웨어의 NODE NO. 설정과 일치함) 서브넷 마스크를 입력하고 Transfer[PC to Unit]를 클릭합니다. 다음 팝업 창에서 Yes 버튼을 클릭하십시오.
-
전송이 완료 후 Close를 클릭합니다.
-
Yes를 클릭하여 유닛을 다시 시작합니다. 팝업된 창에서 OK를 클릭합니다. CJ2B-EIP21 Edit Parameters 창에 돌아가서 OK를 클릭합니다.
EDS 파일 설치 및 구성
-
PLC IO Table 창에서 마우스 오른쪽 버튼으로
를 선택합니다. -
팝업된 창에서 Network Configurator를 클릭하고 OK를 클릭합니다.
-
팝업된 Untitled - Network Configurator 창에서 툴 바의 Install EDS를 클릭하면 Install EDS File 창이 나타납니다.
-
해당한 EDS 파일을 찾아 선택하고 Open을 클릭합니다.
-
EDS 파일은 Mech-Mind IPC에서 획득할 수 있습니다. EDS 파일은 Mech-Vision 및 Mech-Viz 소프트웨어 설치 디렉토리의
통신 구성 요소/Robot_Interface/EthernetIP/EDS
폴더에 있습니다.ETHERNETIP
폴더를 CX-PROGRAMMER이 설치된 컴퓨터로 복사한 후 Open을 클릭하여 이 폴더를 찾을 수 있습니다. -
EtherNet/IP 통신이 소프트웨어 구성을 통해 구현하는 경우, 여기서 EDS 파일을 Software EIP.eds로 선택합니다. EtherNet/IP 통신이 하드웨어 PCI-e 통신 보드를 통해 구현되는 경우, EDS 파일로 005A002B003A0100.EDS를 선택하십시오. 이 문서에서는 005A002B003A0100.EDS 파일을 예로 들어 설명합니다.
-
-
Untitled - Network Configurator 창에서 선택한 통신 방식에 따라 다음 해당 작업을 수행하십시오. 다음 그림에서는 하드웨어 PCI-e 통신 보드 방식을 예로 들어 설명합니다.
-
소프트웨어 구성으로 EtherNet/IP 통신을 구현하는 경우 EtherNet/IP Hardware/Vendor/Mech-Mind Robotics Technologies Ltd./Generic Device를 순서대로 펼치고 Mech-Mind Standard Interface를 우클릭하고 Add to Network를 클릭합니다.
-
하드웨어 PCI-e 통신 보드로 EtherNet/IP 통신을 구현하는 경우 EtherNet/IP Hardware/Vendor/HMS Industrial Networks AB/Generic Device를 순서대로 펼치고 Ixxat INpact EtherNet/IP(TM)을 우클릭하고 Add to Network를 클릭합니다.
-
-
위와 같이 순서대로 EtherNet/Vendor/OMRON Corporation/Communications Adapter/CJ2B-EIP21을 펼칩니다. Rev 3을 우클릭하고 Add to Network를 클릭합니다.
-
EtherNet/IP_1 페이지에서 다음 방법에 따라 IP 주소를 수정합니다.
-
Mech-Mind 디바이스 아이콘을 우클릭하고 Change Node Adress를 선택하여 비전 디바이스 IP 주소를 수정합니다.
-
소프트웨어 구성으로 EtherNet/IP 통신을 구현하는 경우 여기의 IP 주소는 Mech-Vision 로봇 통신 구성에서 선택한 네트워크 어댑터 IP 주소와 일치해야 합니다.
-
하드웨어 PCI-e 통신 보드를 통해 EtherNet/IP 통신을 구성하는 경우, 이곳의 IP 주소는 HMS IPconfig에서 설정한 IP 주소와 일치해야 합니다.
-
-
CJ2B-EIP21 디바이스 아이콘을 우클릭하고 Change Node Adress를 선택합니다. PLC 마스터 IP 주소를 IO 테이블에서 설정한 IP 주소와 일치하도록 수정합니다.
위 두 디바이스의 IP 주소는 동일한 네트워크 세그먼트에 있어야 합니다. -
-
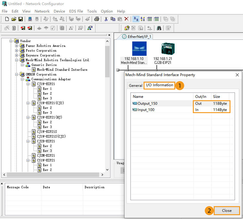
EtherNet/IP_1 페이지에서 비전 디바이스 아이콘을 우클릭하고 Property를 클릭합니다.
-
Property 창에서 I/O Information을 클릭하고 출력/입력 Byte 크기를 확인한 다음 Close를 클릭합니다.
-
EtherNet/IP_1 창에서 CJ2B-EIP21 아이콘을 더블 클릭하면 Edit Device Parameters 창이 팝업됩니다. Tag Sets 옵션을 선택하고 Edit Tags를 클릭합니다. IN, OUT 디바이스를 설정하고 OK를 클릭합니다. Edit Device Parameters 창에 돌아갑니다.
-
Edit Device Parameters 창에서 해당 장치를 선택한 후 클릭하여 아래로 이동하고, 등록 화면에서 이 디바이스를 더블 클릭합니다. 그러면 Edit Connection 화면이 표시됩니다.
-
소프트웨어 구성으로 EtherNet/IP 통신을 구현하는 경우 Mech-Mind Standard Interface 장치를 선택하세요.
-
하드웨어 PCI-e 통신 보드로 EtherNet/IP 통신을 구현하는 경우 Ixxat INpact EtherNet/IP(TM) 장치를 선택하세요.
-
-
Edit Connection 창에서는 마스터와 슬레이브의 IO 신호를 아래 그림과 같이 설정합니다. 설정이 완료 후, Regist와 Close를 클릭하여 창을 닫습니다.
-
Edit Device Parameters 창에 해당 리스트 정보가 나타나면 OK를 클릭합니다.
-
IPC가 연결되면 다음과 같은 아이콘이 나타납니다.
하드웨어 구성을 PLC에 다운로드
-
Network Configurator 창에서 Connect를 클릭하면 Setup Interface 창이 팝업됩니다.OK를 클릭하여 Select Connect Network Port 창이 나타납니다.
-
Select Connect Network Port 창에서 순서대로 BackPlane/#0 CJ2B-EIP21/TCP:2를 선택하고 OK를 클릭합니다. Select Connected Network 창에서 Using the existing network/EtherN IP_1을 선택하고 OK를 클릭합니다.
-
Network Configurator 창에서 Download to Network를 클릭하고 팝업된 창에서 Yes를 클릭합니다.
-
다운로드 완료 후 OK를 클릭합니다.
통신이 성공한지 여부 확인
-
Untitled-Network Configurator 창에서 메뉴 바의
를 클릭합니다. -
Monitor Device 창이 팝업됩니다. 창에서 Connection을 클릭합니다. 연결에 성공하면 연결 상태 표시가 파란색으로 표시됩니다.
-
Mech-Vision 메인 화면에 연결이 성공하면 로그 창의 콘솔 탭에 ETHERNET IP 컨트롤러 연결 성공 라는 메시지가 표시됩니다. 해당 로그가 없는 경우 다음 사항이 정상인지 확인해 주시기 바랍니다.
-
하드웨어 네트워크 연결이 정상인지 여부
-
Mech-Vision 인터페이스 서비스가 정상인지 여부
-
하드웨어 구성이 PLC에 다운로드되었는지 여부
-
샘플 파일을 가져오기 및 PLC에 다운로드
Mech-Mind 샘플 파일을 가져와 테스트하려면 새로 생성한 PLC 프로젝트를 사용하십시오. 기존 PLC 프로젝트에 추가해야 할 경우, 먼저 새 프로젝트를 생성하여 가져와 테스트한 후 최종적으로 기존 프로젝트에 복사하는 것을 권장합니다. |
Mech-Mind 샘플 파일을 가져오기
-
CX-Programmer를 열고 MM_Camera_CX[CJ2H] Offline을 우클릭합니다. Transfer ‣ From File을 선택합니다.
-
Programs, Program Index, Symbols, Program comments 옵션을 체크합니다. File name 뒤에 있는 …를 클릭하여 해당한 OBJ 파일을 선택하고 Open을 클릭합니다. 같은 폴더에 다른 파일들이 저장되어 있으면 자동으로 채워집니다. 마지막으로 OK를 클릭합니다.
-
팝업된 창에서 OK를 클릭하여 샘플 프로젝트를 로드합니다.
비전 프로젝트 테스트
이 섹션에서는 샘플 프로그램 기능 블록으로 Mech-Vision 프로젝트를 트리거하여 비전 포인트를 획득하고 Mech-Viz 프로젝트를 트리거하여 계획 경로를 획득하는 방법을 소개합니다. IO 모듈 구체적인 기능과 소개는 오므론 PLC와 Mech-Mind 시스템 간 EtherNet/IP 통신의 명렁어 설명을 참조하십시오.
사전 준비
-
Mech-Vision 소프트웨어로 돌아가서 Mech-Vision 프로젝트를 구축합니다. 창 목록에서 솔루션 이름을 마우스 오른쪽 버튼으로 클릭하고 해당 프로젝트를 자동으로 로드하기를 체크합니다. 해당 솔루션 아래의 프로젝트도 자동으로 로드되도록 설정되며, 프로젝트 이름 앞에 특정 프로젝트 번호가 표시됩니다.
-
Mech-Viz 프로젝트를 구축합니다. Mech-Viz 프로젝트 리소스 화면에서 프로젝트 명칭을 마우스 오른쪽 버튼으로 클릭하여 *해당 프로젝트를 자동으로 로드하기*를 선택합니다.
테스트에 사용된 Mech-Viz 프로젝트에는 아래와 같이 1로 이름이 바뀐 "메시지 분기" 스텝이 포함되어야 합니다.
Mech-Vision에서 비전 포인트를 획득하기
파라미터를 설정하기
-
CX-Programmer 소프트웨어 창으로 돌아가 프로젝트 트리에서 프로그램을 확장하고 CameraTest를 더블 클릭한 후, ToCamera.COMM_ENABLE 상태를 항상 ON으로 설정합니다.
-
Mech-Vision 프로젝트 번호를 설정합니다. 즉, Mech-Vision 프로젝트 리스트에서 프로젝트 이름 앞의 숫자를 설정합니다. VISION_PROJ_NUM 값을 1로 설정하면 프로젝트 번호가 1인 Mech-Vision 프로젝트를 실행함을 의미합니다.
-
Mech-Vision 프로젝트에서 반환해야 하는 포즈 수를 설정합니다. REQ_POSE_NUM 값을 0으로 설정하면 Mech-Vision가 모든 포즈 결과를 반환함을 의미합니다.
Mech-Vision 프로젝트 실행을 트리거하기
-
FB MM_Start_Vis의 입력 변수 Start_Vis를 더블 클릭하여 팝업된 Set New Value 창에서 변수 값을 1로 설정합니다. Set를 클릭하여 Mech-Vision 프로젝트를 시작하고 카메라 이미지 캡처를 트리거합니다. 마지막으로 변수 값을 0으로 리셋합니다.
-
Toggle Watch Window 버튼을 클릭하고 Name 열에서 FromCamera.STATUS_CODE의 반환값이 1102인지 확인합니다. 1102이면 프로젝트가 정상적으로 시작되었음을 나타냅니다. 반환 값이 10XX인 경우 표준 인터페이스 상태 코드 및 오류 분석 내용을 참조하여 문제를 해결하십시오.
Mech-Vision에서 계산된 포즈 결과를 획득하기
-
FromCamera.STATUS_CODE가 1102를 반환하면 MM_Get_VisData 기능 블록의 입력 변수 Get_VisData를 두 번 클릭합니다. 팝업된 Set New Value 창에서 변수 값을 1로 설정하고 Set를 클릭하여 포즈 획득을 트리거합니다. 마지막으로 변수를 0으로 리셋합니다. 결과는 아래 그림과 같습니다. SendPoseNum 값은 3으로, 3개의 포즈 데이터가 수집되었음을 나타냅니다.
-
프로젝트 트리에서 Memory를 클릭하면 PLC Memory 창이 팝업됩니다. D를 클릭하고 Start를 10000으로 설정합니다. 데이터 표시 형식을 부호 있는 10진수와 더블 워드로 설정한 후 monitor를 클릭합니다.이 예시에서는 비전 시스템에서 보낸 3세트의 포즈 데이터가 수신됩니다.(전송된 값을 10000으로 나누어 실제 포즈 데이터를 얻습니다.)
Mech-Viz에서 계획 경로를 획득하기
파라미터를 설정하기
-
CX-Programmer 창에서 FB MM_Get_VisData의 입력 변수 Start_Empty를 더블 클릭합니다. 팝업된 Set New Value 창에서 변수 값을 1로 설정하고 Set를 클릭하여 마지막으로 획득된 비전 결과 지우기를 트리거합니다. 그 다음 변수를 0으로 리셋합니다.
-
Branch_Name의 값을 1로 설정하고 Branch_Exit_Port의 값을 1로 설정합니다. Mech-Viz 프로젝트가 분기 1에 도달했을 때 아웃 포트 1을 따라 계속 실행되도록 제어합니다.
-
Request_Pose_Type의 값을 1로 설정합니다. 이렇게 하면 Mech-Viz가 TCP 데이터 대신 관절 각도 데이터를 전송하도록 요청합니다.
Mech-Viz 프로젝트 실행을 트리거하기
-
기능 블록 MM_Start_Viz에서 입력 변수 Start_Viz를 더블 클릭하여 Mech-Viz 프로젝트를 실행합니다.
-
FromCamera.STATUS_CODE 변수의 반환 값이 2103이 되는지 확인합니다. 이는 프로젝트를 성공적으로 시작함을 의미합니다. 반환 값이 20XX인 경우 표준 인터페이스 상태 코드 및 오류 분석 내용을 참조하여 문제를 해결하십시오.
Mech-Viz 분기 아웃 포트를 설정하기
-
기능 블록 MM_Set_Branch에서 입력 변수 Set_Branch를 더블 클릭하고 Mech-Viz 분기 아웃 포트를 선택합니다.
-
FromCamera.STATUS_CODE 변수의 반환 값이 2105이 되는지 확인합니다. 이는 분기를 성공적으로 설정함을 의미합니다. 반환 값이 20XX인 경우 표준 인터페이스 상태 코드 및 오류 분석 내용을 참조하여 문제를 해결하십시오.
Mech-Viz에서 계획된 경로를 획득하기
-
기능 블록 MM_Get_VizData에서 입력 변수 Get_VizData를 더블 클릭하여 Mech-Viz의 계획 경로를 획득합니다.
-
FromCamera.STATUS_CODE 변수의 반환 값이 2100이 되는지 확인합니다. 이는 Mech-Viz에서 계획 경로를 성공적으로 획득함을 의미합니다. 반환 값이 20XX인 경우 표준 인터페이스 상태 코드 및 오류 분석 내용을 참조하여 문제를 해결하십시오. 결과는 아래 그림과 같습니다. SendPoseNum 값은 10으로, 10개의 관절 각도 데이터가 수집되었음을 나타냅니다. 관절 각도 데이터가 TargetPose에 저장됩니다.
-
PLC内存 창으로 돌아가면 아래에 10개의 포즈 값이 표시됩니다. 전송된 값은 10000으로 나누어 실제 포즈 데이터를 확인하십시오.