样例程序5:MM_S5_Viz_SetBranch

您正在查看预发布版本(V2.2.0)的文档。如果您想查阅其他版本的文档,可以点击页面右上角“切换版本”按钮进行切换。

■ 如果您不确定当前使用的产品是哪个版本,请随时联系梅卡曼德技术支持

程序简介

功能说明

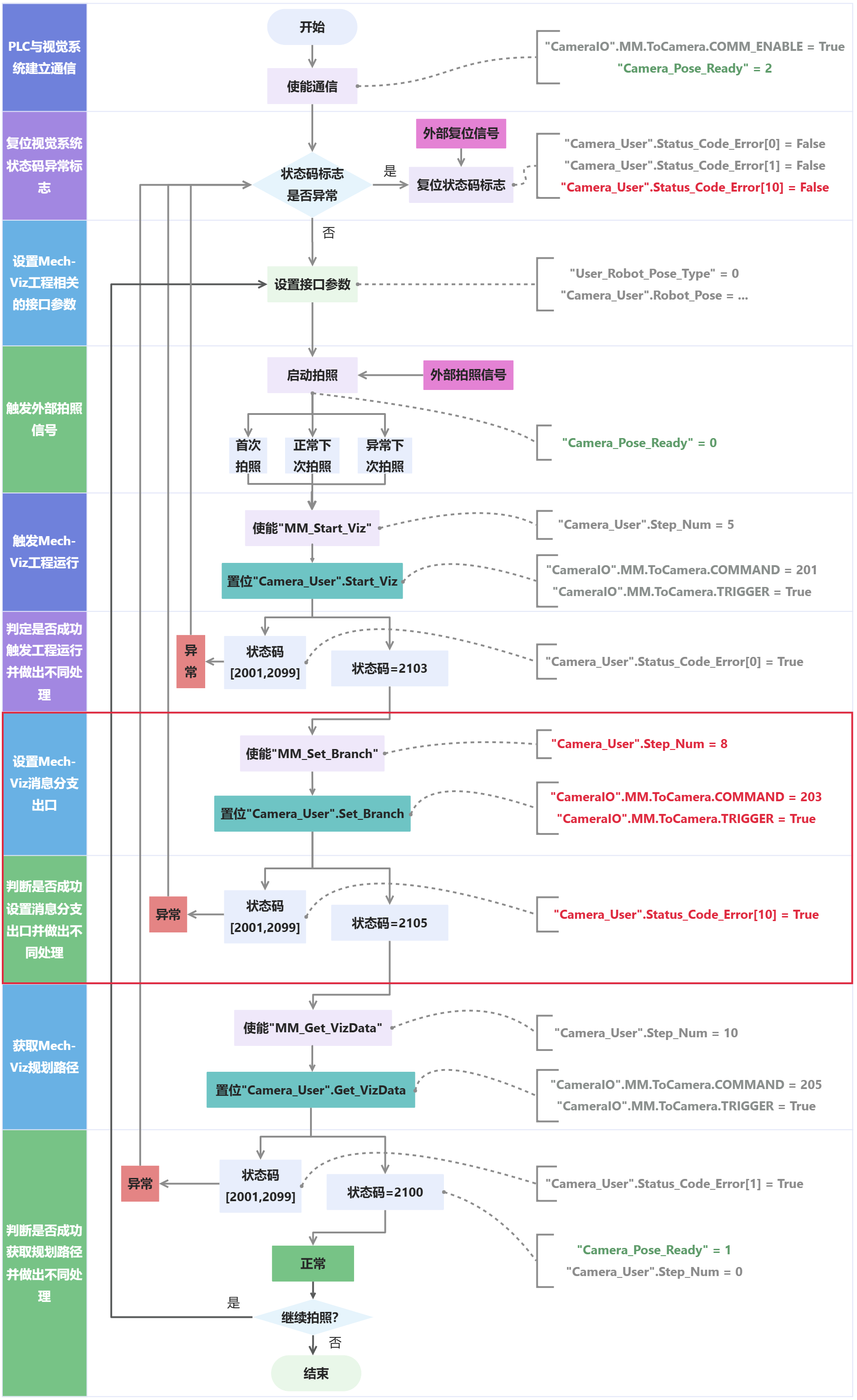
PLC先触发Mech-Viz工程运行,然后设置消息分支出口,最后获取Mech-Viz规划的路径。

文件路径

Mech-Vision和Mech-Viz软件安装目录下Communication Component/Robot_Interface/PROFINET/Programming Samples/sample applications/SampleProjectProfinet.zip

所需工程

Mech-Vision工程和Mech-Viz工程(需提前配置消息分支)。

使用前提

  1. 已完成标准接口通信配置

  2. 已完成自动标定

此样例程序仅是示例程序。用户需根据实际情况在此基础上进行修改,请勿直接使用该程序。

程序解读

以下为MM_S5_Viz_SetBranch样例程序的梯形图及相关解释说明。

与MM_S2_Viz_Basic样例相比,本样例新增了设置Mech-Viz消息分支出口的功能(Network 6处)。因此,下文不再重复解释与MM_S2_Viz_Basic样例相同部分的逻辑(详情请参考MM_S2_Viz_Basic样例说明)。
sample5 1
sample5 2
sample5 3
sample5 4
sample5 5
sample5 6
sample5 7

上述样例程序梯形图对应的流程如下图所示(红色部分为设置Mech-Viz消息分支出口的逻辑示意图)。

sample5 8

下表为设置Mech-Viz消息分支出口的逻辑解读。

  • 关于西门子PLC使用PROFINET通信的标准接口指令,可单击如下解释中指令名称的超链接,便可查看该指令的详细说明。

  • 关于西门子S7系列PLC自带的常用基本指令,可参考常用指令说明

流程 梯形图及说明

设置Mech-Viz消息分支出口,并判断是否成功设置消息分支出口从而做出不同处理

sample5 6
  • "Camera_User".Set_Branch:触发设置消息分支出口的标志,上升沿有效。

  • "Camera_User".Status_Code_Error[10]:视觉系统状态码异常标志。True表示Mech-Viz工程未成功设置消息分支出口,即视觉系统发生异常。

在MM_Set_Branch指令中,关于各输入与输出参数的详细解释,可参考MM_Set_Branch指令说明。

Network 6表示,若"Camera_User".Step_Num等于8,则执行以下逻辑。

  1. 使能功能MM_Set_Branch,此时消息分支步骤编号Branch_Name和出口Branch_Exit_Port默认为1(用户可根据实际情况修改),即Mech-Viz工程将在编号为1的“消息分支”步骤处将沿出口0继续执行,如下图所示。

    set branch
  2. 当"MM_Set_Branch".ENO等于True,且"CameraIO".MM.FromCamera.TRIGGER_ACKNOWLEDGE等于False时,置位"Camera_User".Set_Branch,PLC将触发Mech-Viz设置消息分支出口。

  3. 若"CameraIO".MM.FromCamera.STATUS_CODE大于等于2001,且小于等于2099,即视觉系统发生异常,此时通过P_TRIG指令获取该逻辑输出上升沿,置位"Camera_User".Status_Code_Error[10],并复位"Camera_User".Set_Branch。用户可根据标准接口状态码及错误排查手册查找具体状态码对应的错误原因。

  4. 若"CameraIO".MM.FromCamera.STATUS_CODE等于2105,且"CameraIO".MM.FromCamera.COMMAND_COMPLETE等于True,即视觉系统已成功执行PLC发送的指令,此时通过P_TRIG指令取该逻辑输出上升沿,将"Camera_User".Step_Num赋值为10,然后复位"Camera_User".Set_Branch和"Camera_User".Status_Code_Error[10]。

该页面是否有帮助?

可以通过以下方式反馈意见:

我们重视您的隐私

我们使用 cookie 为您在我们的网站上提供最佳体验。继续使用该网站即表示您同意使用 cookie。如果您拒绝,将使用一个单独的 cookie 来确保您在访问本网站时不会被跟踪或记住。