Activer les trames jumbo
Les trames Ethernet standard transportent jusqu’à environ 1500 octets de données. Les trames jumbo sont des trames Ethernet pouvant transporter jusqu’à environ 9000 octets de données. L’utilisation de trames jumbo peut réduire la charge de traitement du CPU et accélérer la transmission des données.
Si le Caméra est connecté directement à l’ordinateur ou connecté via un commutateur / routeur réseau industriel, et que la Taille MTU de Caméra est réglée sur 9000, la fonction de trames jumbo sur l’ordinateur doit être activée afin d’améliorer la vitesse de transmission des données.
|
Veuillez vous assurer que le commutateur / routeur réseau utilisé prend en charge les trames jumbo et que cette fonction est activée. Dans le cas contraire, le Caméra peut ne pas pouvoir être connecté, ou le temps d’acquisition des données peut devenir trop long. |
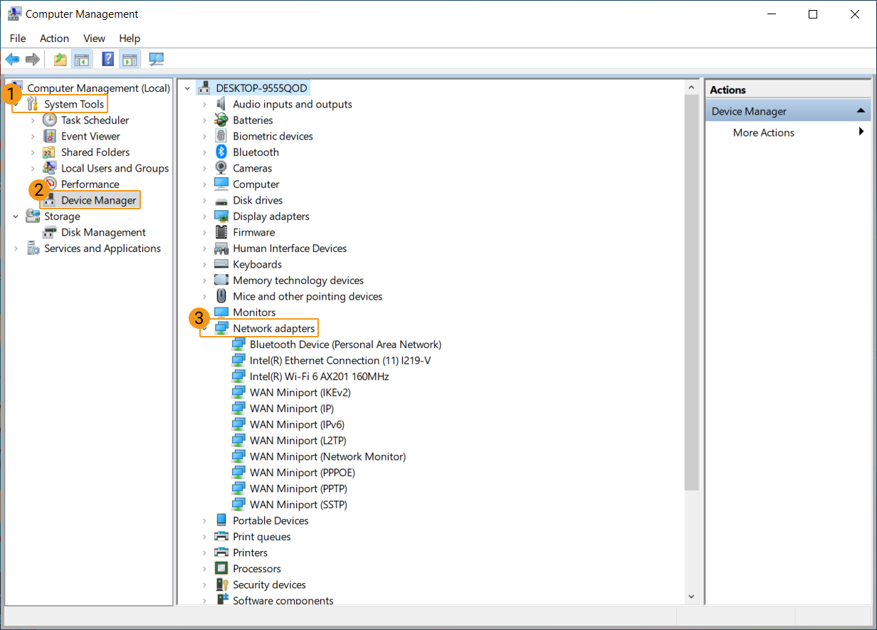
Suivez ces étapes pour activer les trames jumbo :
-
Cliquez avec le bouton droit sur Ce PC et sélectionnez Gérer pour ouvrir la fenêtre Gestion de l’ordinateur.
-
Dans le panneau de gauche, sélectionnez . Puis, dans le panneau central, développez Cartes réseau.
-
Cliquez avec le bouton droit sur la carte d’interface réseau connectée au Caméra et sélectionnez Propriétés.
-
Sélectionnez l’onglet Avancé . Ensuite, sélectionnez Paquet jumbo dans la boîte Propriété, puis sélectionnez 9014 octets pour Valeur à droite. Cliquez sur OK pour enregistrer la modification.