Activer les trames jumbo

Vous consultez actuellement la documentation pour la dernière version (2.5.4). Pour accéder à une autre version, cliquez sur le bouton "Changer de version" situé dans le coin supérieur droit de la page.

■ Si vous n’êtes pas sûr de la version du produit que vous utilisez, veuillez contacter le support technique Mech-Mind pour obtenir de l’aide.

Les trames Ethernet standard transportent jusqu’à environ 1500 octets de données. Les trames jumbo sont des trames Ethernet pouvant transporter jusqu’à environ 9000 octets de données. L’utilisation de trames jumbo peut réduire la charge de traitement du CPU et accélérer la transmission des données.

Si le Caméra est connecté directement à l’ordinateur ou connecté via un commutateur / routeur réseau industriel, et que la Taille MTU de Caméra est réglée sur 9000, la fonction de trames jumbo sur l’ordinateur doit être activée afin d’améliorer la vitesse de transmission des données.

Veuillez vous assurer que le commutateur / routeur réseau utilisé prend en charge les trames jumbo et que cette fonction est activée. Dans le cas contraire, le Caméra peut ne pas pouvoir être connecté, ou le temps d’acquisition des données peut devenir trop long.

Suivez ces étapes pour activer les trames jumbo :

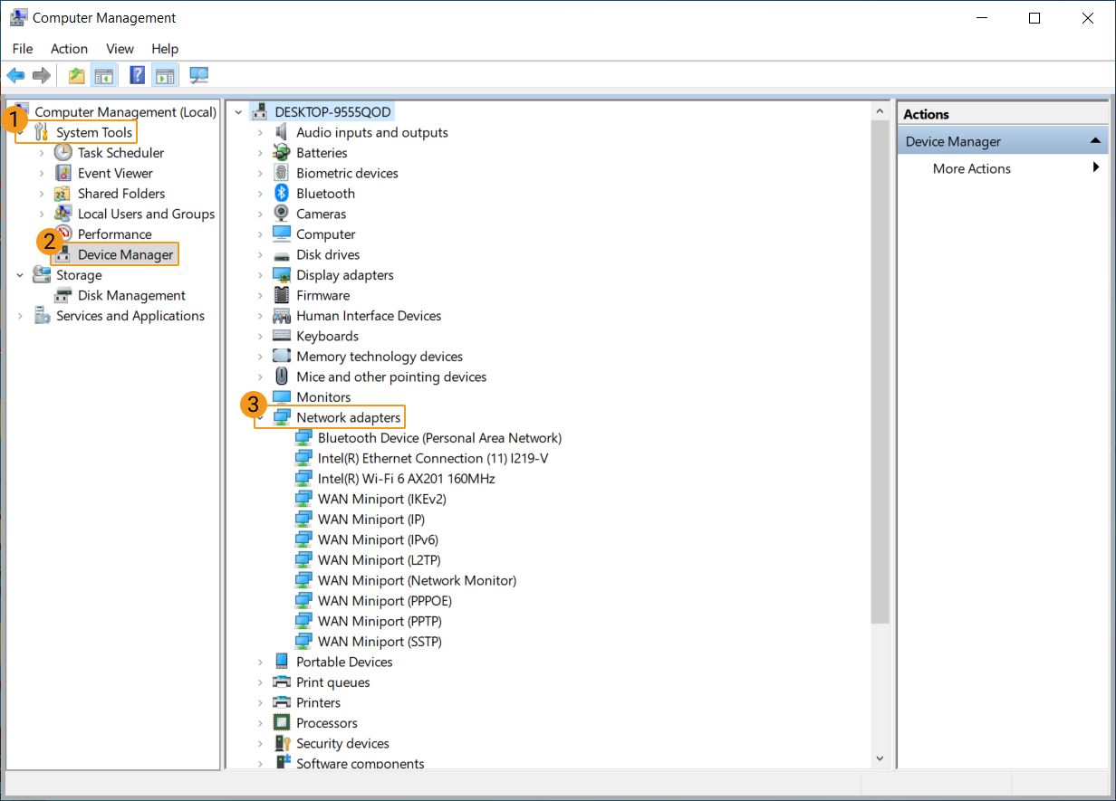
  1. Cliquez avec le bouton droit sur Ce PC et sélectionnez Gérer pour ouvrir la fenêtre Gestion de l’ordinateur.

  2. Dans le panneau de gauche, sélectionnez Outils système  Gestionnaire de périphériques. Puis, dans le panneau central, développez Cartes réseau.

    jumbo frames 1
  3. Cliquez avec le bouton droit sur la carte d’interface réseau connectée au Caméra et sélectionnez Propriétés.

  4. Sélectionnez l’onglet Avancé . Ensuite, sélectionnez Paquet jumbo dans la boîte Propriété, puis sélectionnez 9014 octets pour Valeur à droite. Cliquez sur OK pour enregistrer la modification.

jumbo frames 2

Cette page est-elle utile ?

Veuillez nous indiquer comment améliorer :

Nous accordons de l’importance à votre vie privée

Nous utilisons des cookies pour vous offrir la meilleure expérience possible sur notre site web. En continuant à utiliser le site, vous reconnaissez accepter l’utilisation des cookies. Si vous refusez, un cookie unique sera utilisé pour garantir que vous ne soyez pas suivi ou reconnu lors de votre visite sur ce site.