启用巨型帧
标准以太网帧最多可负载约1500字节的数据,巨型帧是最多可负载约9000字节数据的以太网帧。使用巨型帧可以降低CPU计算量、加快数据传输。
如轮廓测量仪和电脑直接连接或通过工业级交换机/路由器连接,且轮廓测量仪的MTU值设置为9000,则需启用电脑上的巨型帧功能以提升数据传输速度。
请确认所用交换机/路由器支持巨型帧并启用该功能。否则,可能导致轮廓测量仪无法连接或数据采集时间过长。 |
请执行以下步骤启用巨型帧:
-
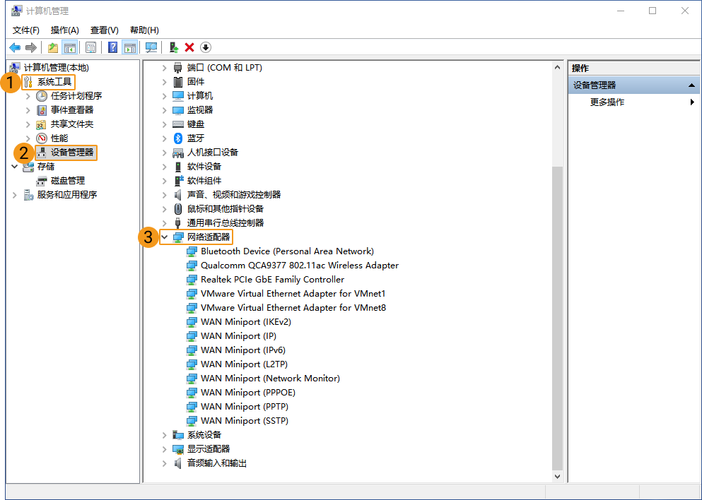
右键单击电脑中的此电脑,选择管理,进入计算机管理页面。
-
在左栏中选择
,再在中间区域中选中网络适配器。 -
右键单击与轮廓测量仪连接的网卡,选择属性。
-
切换至高级选项卡,在属性栏中下拉滚动条,选择巨型帧,并将右侧的值设置为9014 Bytes。单击确定完成修改。
