样例程序2:MM_S2_Viz_Basic
程序简介
功能说明 |
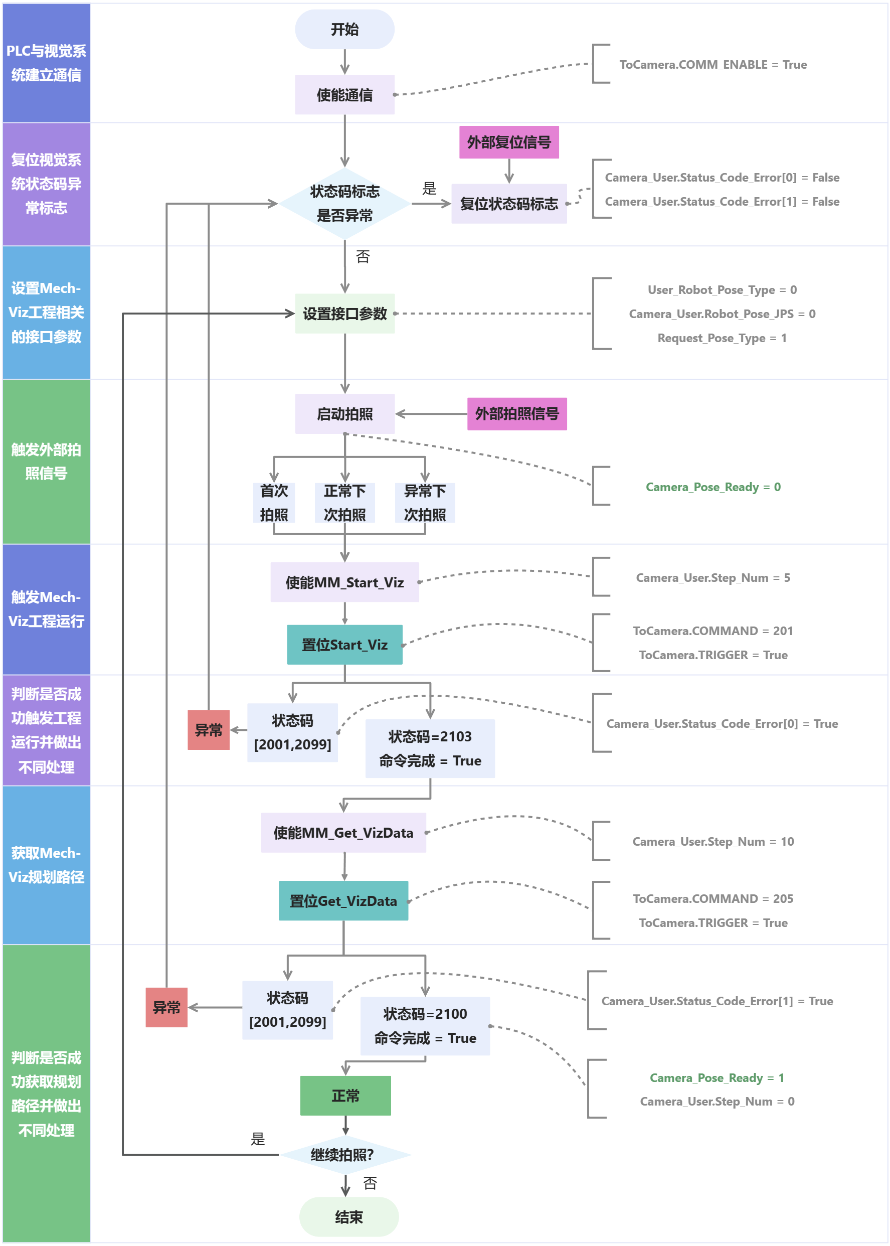
PLC触发Mech-Viz工程运行,然后获取Mech-Viz规划的路径。 |
文件路径 |
Mech-Viz和Mech-Viz软件安装目录下 |
所需工程 |
Mech-Vision工程和Mech-Viz工程 |
使用前提 |
此样例程序仅是示例程序。用户需根据实际情况在此基础上进行修改,请勿直接使用该程序。 |
程序解读
以下为MM_S2_Viz_Basic样例程序的梯形图及相关解释说明。







上述样例程序梯形图对应的流程如下图所示。

下表为上述程序的逻辑解读。
|
流程 | 梯形图及说明 | ||
---|---|---|---|
PLC与视觉系统建立通信 |
![]()
因此,Rung 0表示置位ToCamera.COMM_ENABLE,仅在第一个扫描周期时将Camera_Pose_Ready赋值为2。 |
||
复位视觉系统状态码异常标志 |
![]()
因此,Rung 1表示External_Reset_Camera_Error导通时,复位Camera_User.Status_Code_Error[0]和Camera_User.Status_Code_Error[1]。 |
||
设置Mech-Viz工程相关的接口参数 |
![]()
因此,Rung 2表示将User_Robot_Pose_Type设置为2。 ![]()
因此,Rung 3表示,若User_Robot_Pose_Type等于2,则将Camera_User.Robot_Pose_JPS[0]~[5]依次设置为10000、20000、30000、40000、50000、60000。 |
||
触发外部拍照信号 |
![]()
因此,Rung 4表示获取外部拍照信号External_Photo_Signal上升沿,串联如下三种拍照场景。
最后,将Camera_User.Step_Num赋值为5,将Camera_Pose_Ready赋值为0,并复位Camera_User.Start_Viz和Camera_User.Get_VizData。 |
||
触发Mech-Viz工程运行,并判断是否成功触发工程从而做出不同处理 |
![]()
Rung 5表示,若Camera_User.Step_Num等于5,则执行以下逻辑。
|
||
获取Mech-Viz规划路径,并判断是否成功获取规划路径从而做出不同处理 |
![]()
Rung 6表示,若Camera_User.Step_Num等于10,则执行以下逻辑。
|