Enable Jumbo Frames

You are currently viewing the documentation for the latest version (2.5.4). To access a different version, click the "Switch version" button located in the upper-right corner of the page.

■ If you are not sure which version of the product you are currently using, please feel free to contact Mech-Mind Technical Support.

Standard Ethernet frames carry up to about 1500 bytes of data. Jumbo frames are Ethernet frames that can carry up to about 9000 bytes of data. Using jumbo frames can reduce CPU processing load and speed up data transmission.

If the camera is connected to the computer directly or connected through an industrial network switch / router, and the MTU size of the camera is set to 9000, the jumbo frame function on the computer needs to be enabled to improve data transmission speed.

Please make sure that the network switch / router in use supports jumbo frames and has this function enabled. Otherwise, the camera may not be able to be connected, or the data acquisition time can become too long.

Follow these steps to enable jumbo frames:

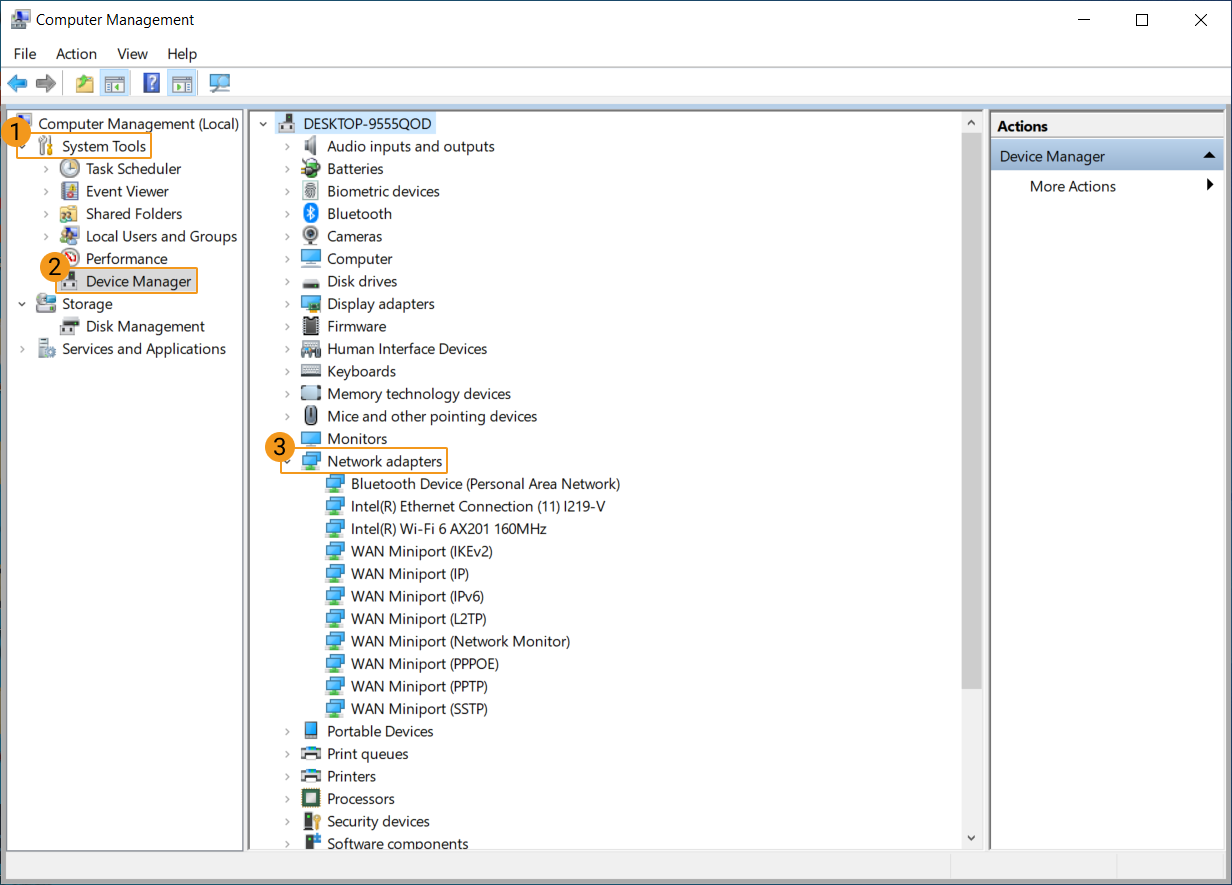
  1. Right-click This PC and select Manage to open the Computer Management window.

  2. In the left panel, select System Tools  Device Manager. Then in the middle panel, select to expand Network adapters.

    jumbo frames 1
  3. Right-click the network interface card connected to the camera and select Properties.

  4. Select the Advanced tab. Next, select Jumbo Packet in the Property box, and then select 9014 Bytes for Value to the right. Click OK to save the change.

jumbo frames 2

Is this page helpful?

You can give a feedback in any of the following ways:

We Value Your Privacy

We use cookies to provide you with the best possible experience on our website. By continuing to use the site, you acknowledge that you agree to the use of cookies. If you decline, a single cookie will be used to ensure you're not tracked or remembered when you visit this website.