视觉系统开关机

您正在查看V2.1.2版本的文档。如果您想查阅其他版本的文档,可以点击页面右上角“切换版本”按钮进行切换。

■ 如果您想使用最新版本,可以从梅卡曼德下载中心下载。

■ 如果您不确定当前使用的产品是哪个版本,请随时联系梅卡曼德技术支持

本节介绍视觉系统开机、关机与重启的操作。

视觉系统的开机操作

  1. 在视觉系统开机前,请确认现场工控机已接通电源。工控机在通电时一般会自动开机,以减少人工操作。

  1. 按下工控机的 开机按钮 image,即可完成开机操作,视觉系统会在工控机开机后自启动。

    image
  2. 上述操作完成几分钟后,如果显示器没有亮起,请参考如下操作检查:

    • 确认工控机 电源指示灯 是否常亮,即电源按钮灯。

    • 确认显示器 电源指示灯 是否常亮。

      如果工控机无法开机,请参考工控机故障问题排查解决。

  3. 工控机一般都会设置开机后自动打开视觉软件并最小化界面窗口。工控机开机后,需要在桌面任务栏找到 Mech-Vision 图标,左键单击,弹出Mech-Vision界面。

    image
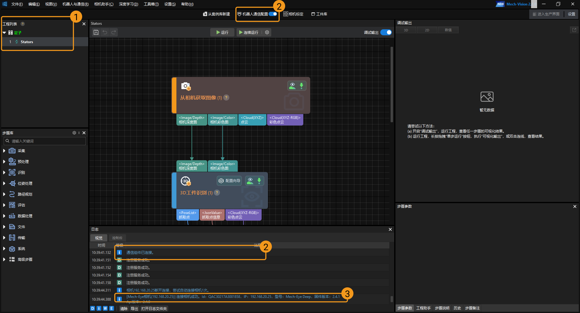
  4. 查看菜单栏日志-控制台界面,检查方案和工程加载和通信服务开启是否正常。

    image

    图示描述:

    • ① 方案和工程正常加载

    • ② 通信服务正常开启

    • ③ 相机正常连接

视觉系统的关机操作

  1. 现场需要关闭工控机时,需要先关闭视觉系统,在桌面右下角右键单击Mech-VisionMech-Viz(如果没有用到Mech-Viz软件则忽略此项)图标,再选择退出Mech-Vision/退出 Mech-Viz即可将视觉软件关闭。

    image
  2. 在关闭视觉软件时可能提示保存修改,若需要保存修改点击保存,如不需要保存修改,点击丢弃,然后软件将关闭。

    image
  3. 视觉软件关闭后,在工控机开始菜单栏,选择电源,然后单击关机

    image

视觉系统的重启操作

  1. 参考视觉系统关机操作,先关闭视觉软件。

  2. 视觉软件关闭后,在工控机开始菜单栏,选择电源,然后单击重启

    image

该页面是否有帮助?

可以通过以下方式反馈意见:

我们重视您的隐私

我们使用 cookie 为您在我们的网站上提供最佳体验。继续使用该网站即表示您同意使用 cookie。如果您拒绝,将使用一个单独的 cookie 来确保您在访问本网站时不会被跟踪或记住。