启用巨型帧

您正在查看最新版本(V2.5.4)的文档。如果您想查阅其他版本的文档,可以点击页面右上角“切换版本”按钮进行切换。

■ 如果您不确定当前使用的产品是哪个版本,请随时联系梅卡曼德技术支持

标准以太网帧最多可负载约1500字节的数据,巨型帧是最多可负载约9000字节数据的以太网帧。使用巨型帧可以降低CPU计算量、加快数据传输。

如相机和电脑直接连接或通过工业级交换机/路由器连接,且相机的MTU值设置为9000,则需启用电脑上的巨型帧功能以提升数据传输速度。

请确认所用交换机/路由器支持巨型帧并启用该功能。否则,可能导致相机无法连接或数据采集时间过长。

请执行以下步骤启用巨型帧:

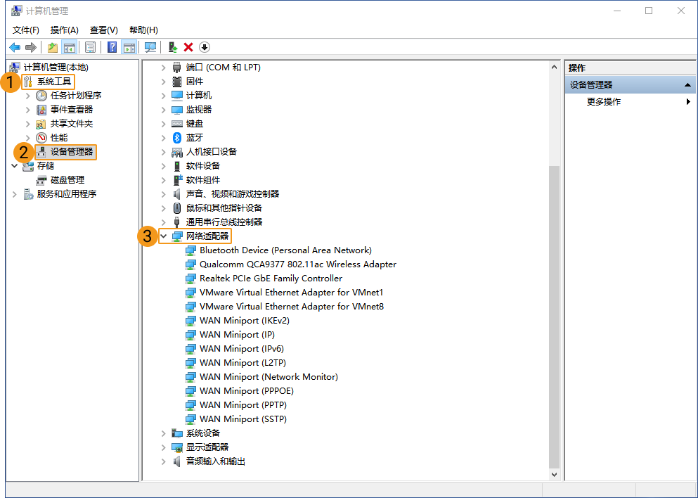
  1. 右键单击电脑中的此电脑,选择管理,进入计算机管理页面。

  2. 在左栏中选择系统工具  设备管理器,再在中间区域中选中网络适配器

    jumbo frames 1
  3. 右键单击与相机连接的网卡,选择属性

  4. 切换至高级选项卡,在属性栏中下拉滚动条,选择巨型帧,并将右侧的设置为9014 Bytes。单击确定完成修改。

jumbo frames 2

该页面是否有帮助?

可以通过以下方式反馈意见:

我们重视您的隐私

我们使用 cookie 为您在我们的网站上提供最佳体验。继续使用该网站即表示您同意使用 cookie。如果您拒绝,将使用一个单独的 cookie 来确保您在访问本网站时不会被跟踪或记住。