ロボット通信設定

現在ご覧いただいているのは最新版の内容です(V2.1.2)。異なるバージョンを参照する場合は、画面右上のボタンから切り替えが可能です。

■ ご利用中のバージョンが分からない場合や、サポートが必要な場合はお気軽にサポート窓口までご連絡ください。

本ガイドでは、標準インターフェースプログラムをKUKAロボットに読み込む方法を習得し、Mech-Mindビジョンシステムとロボット間の標準インターフェース通信設定を行います。

  • 標準インターフェースプログラムの読み込みは、ロボット標準インターフェースプログラムと設定ファイルをロボットシステムにロードし、ビジョンシステムとロボット間の標準インターフェース通信を確立します。

  • それ以外のロボットを使用している場合は、標準インターフェース通信 を参照してロボットの標準インターフェース通信設定を行います。

動画:ロボット通信設定

事前準備

ハードウェアとソフトウェアのバージョンを確認

  • 6軸のKUKAロボットが使用されていることを確認してください。以下ではKUKA_KR_10_R1100_2_HOを例として説明します。

  • コントローラ型番がKR C4であることを確認してください。

  • ロボットシステムのバージョンがKSS 8.2、8.3、8.5または8.6であることを確認してください。

    (クリックして展開)詳細方法
    1. robot icon をクリックし、ヘルプ  情報 をクリックします。

      kss version 1
    2. ロボットシステムバージョンは、下図のような画面で確認できます。

      kss version 2
  • ロボットソフトウェアパッケージ:Ethernet KRL(V 2.2.8、3.0.3または3.1.2.29)。

    KSSとEthernet KRLバージョンの対応関係は以下の通りです。

    KSSバージョン Ethernet KRLバージョン

    8.2または8.3

    2.2.8

    8.5

    3.0.3

    8.6

    3.1.2.29

    (クリックして展開)詳細方法

    下図のような画面で オプション をクリックし、Ethernet KRLのバージョン情報を確認します。

    krl version

以下では、バージョンKSS 8.6のティーチペンダントを使用して操作します。バージョンによって操作は異なります。

ネットワーク接続を確立

ハードウェア接続

  • KR C4 Compact:X66ポートに接続します。

    port1
  • KR C4のその他の型番:KLIポートに接続します。

    port2

エキスパートへの切替

  1. robot icon をクリックし、構成  ユーザーグループ をクリックし、ログインの画面に入ります。

    change mode
  2. エキスパート をクリックし、パスワード(デフォルトのパスワードはkuka)を入力してから、ログイン をクリックします。

    login

IPアドレスを設定

  1. robot icon をクリックし、セットアップ  ネットワーク構成 をクリックし、ネットワーク構成の画面に入ります。

    ip setting1
  2. IPアドレスの行にIPCのIPアドレスと同じネットワークセグメントにあるIPアドレスを入力した後、保存 をクリックします。表示される画面で はいOK をそれぞれクリックします。

    ip setting2
    ip setting4

制御PCの再起動

  1. robot icon をクリックし、シャットダウン をクリックしてシャットダウンの画面に入ります。

    reboot1
  2. シャットダウンの画面で 制御PCの再起動 をクリックします。

    reboot2

Mech-Visionソリューションの作成と保存

  1. Mech-Visionを起動すると、下図のようなようこそ画面が表示された場合、Mech-Visionが正常に起動されたことを示します。

    image
  2. Mech-Visionのようこそ画面で ソリューションライブラリから新規作成 をクリックし、ソリューションライブラリを開きます。

    project build welcome interface library
    ソリューションライブラリには、異なる業界に適応可能なソリューションやプロジェクトのソースライブラリが含まれています。
  3. 下図に示すように、ソリューションライブラリの アプリケーションテンプレート から 整列して並べられたワークの供給 ソリューションを選択します。

    project build select project

    整列して並べられたワークの供給 ソリューションが見つからない場合は、ソリューションライブラリの右上にある ダウンロード アイコンをクリックしてください。

  4. ソリューション名と保存先を設定したら、作成 をクリックします。

    プロジェクトが作成されると、Mech-Visionのメイン画面の左上にあるプロジェクトリストに、作成されたソリューションとプロジェクトが表示されます。

    • ソリューション とは、ビジョンソリューションを実現するために必要なロボットと通信、ビジョン処理、経路計画などの機能設定とデータの集りのことです。

    • プロジェクト とは、ソリューションにおけるビジョン処理のワークフローです。通常、1つのMech-Visionプロジェクトを含むソリューションで十分ですが、複雑な適用シーンでは複数のプロジェクトが必要になる場合があります。

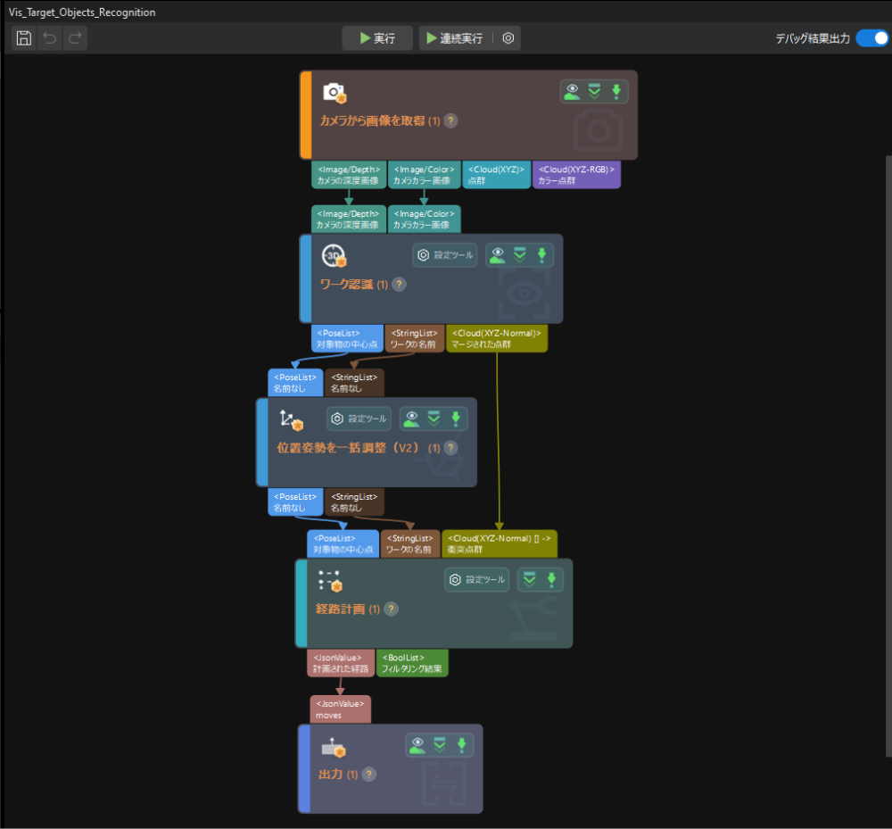
    • 整列して並べられたワークの供給 ソリューションには、 プロジェクト「Vis_Target_Object_Recognition」が1つだけ含まれています。

    project build check project list

    メイン画面中央のプロジェクト編集エリアには、「 Vis_Target_Object_Recognition」というプロジェクトが表示されます。

    project build check project step
  5. プロジェクトリストでこのソリューションを右クリックし、ソリューションを自動的に読み込む にチェックを入れます。

    project build click auto load

    ソリューションが自動読み込みに設定されている場合、プロジェクト名が緑色で表示され、プロジェクト名の左側にプロジェクト番号が表示されます。

    project build auto load finish
    プロジェクト番号は、ロボットの把持・配置アプリケーションでMech-Visionプロジェクトの実行をトリガーするために使用されます。
  6. メニューバーから ファイル  ソリューションを保存 を選択します。

    project build save solution

ロボット通信設定

このソリューションでは、KUKAロボット(KUKA_KR_10_R1100_2_HO)用のロボット通信設定がデフォルトで行われています。また、ツールバー上の ロボット通信設定 はすでに有効な状態になっています。

robot interface config

ロボットプログラムのバックアップ

下記の手順を開始する前に、エキスパートに切り替わっている ことを確認してください。そうしないと、USBメモリが認識されません。
  1. USBメモリをコントローラに挿入し、ティーチペンダントでそれが認識されているかどうかを確認します。

    backup1
  2. robot icon を押し、ポップアップメニューから ファイル  アーカイブ  USBキャビネット  すべて を選択してから、はい をクリックします。

    backup2
    backup3
    backup4
  3. ティーチペンダントに下図に示されている情報が表示された場合、アーカイブが完了したことを意味します。また、USBメモリにZIP形式のファイルが追加されます。最後に、USBメモリを取り外します。

    backup5

読み込みファイルの準備

Mech-VisionとMech-Vizソフトウェアのインストールディレクトリにある Communication Component/Robot_Interface フォルダを開き、KUKAフォルダから以下のファイルをUSBメモリにコピーしてください。

  • mm_module.src(コマンドプログラムファイル)

  • mm_module.dat(コマンドプログラムファイル)

  • XML_Kuka_MMIND.xml(ネットワーク構成ファイル)

  • MM_COMTEST.src(通信テスト用プログラムファイル)

  • MM_COMTEST.dat(通信テスト用プログラムファイル)

  • KUKAフォルダ内の「sample」サブフォルダにはサンプルプログラムが保存されており、ロボットの把持アプリケーションプログラムを作成する際の参考に便利です。プログラムを作成した後、本文に従ってプログラムをロボットに読み込むことができます。

  • XML_Kuka_MMIND.xml 構成ファイルは、通信パラメータを定義しており、主にIPCのIPアドレス、ポート、Aliveラベル、およびRECEIVEラベルが含まれます。現場の実際の設定に基づいて、読み込み前に必ずこれらの設定を修正してください。XML_Kuka_MMIND.xml 構成ファイルに関する詳細な説明については、MM_Init_Socket コマンド をご参照ください。

ファイルの読み込み

下記の手順を開始する前に、エキスパートに切り替わっている ことを確認してください。そうしないと、USBメモリが認識されません。
  1. USBメモリをコントローラに挿入した後、ティーチペンダント画面の左側にあるUSBメモリをクリックして、読み込みファイルが配置されているフォルダを見つけます。

    copy file1
  2. mm_module.srcmm_module.datMM_COMTEST.src および MM_COMTEST.datKRC:\R1\mm にコピーします(mmフォルダがない場合は新規作成してください)。

    1. mmフォルダを新規作成します。

      KRC:\ をクリックしてR1フォルダをクリックし、新規 をクリックします。

      copy file2

      表示される画面で mm を入力して OK をクリックすると、mmフォルダが作成されます。

      copy file3
    2. USBメモリに格納されているKUKAフォルダの中の mm_module.srcmm_module.datMM_COMTEST.src および MM_COMTEST.dat を選択し、編集 をクリックして コピー をクリックします。

      画面を長押ししてドラッグすると、複数のファイルを選択できるマーキーが表示されます。
      copy file4
    3. KRC:\R1 フォルダの下のmmフォルダを選択し、開く をクリックします。

      copy file5
    4. 編集  挿入 をクリックすると、選択したファイルの貼り付けが完了します。

      copy file6
  3. 上記を参照して XML_Kuka_MMIND.xmlC:\KRC\ROBOTER\Config\User\Common\EthernetKRL にコピーします。

  4. C:\KRC\ROBOTER\Config\User\Common\EthernetKRL フォルダの下の XML_Kuka_MMIND.xml を選択し、開く をクリックします。

    copy file7
  5. コードの4行目を選択したら、左側の pen icon をクリックして入力ソフトキーボードを呼び出し、IPアドレスをIPCのIPアドレスに変更し、もう一度 pen icon をクリックしてソフトキーボードを非表示にします。5行目のポート番号は、Mech-Visionで設定されたホストポート番号と一致している必要があります。ポート番号を変更する場合は、上記の手順に従って変更できます。

    copy file8
  6. 変更後、左側の閉じるボタンをクリックします。表示される画面で はい をクリックすると、変更が保存されます。

    copy file9
  7. エキスパートへの切替 を参照して、管理者 に登録します。robot icon をクリックし、表示されるメニューで シャットダウン をクリックして、シャットダウンの画面に入ります。

    copy file10
  8. シャットダウンの画面で コールドスタートファイルの再読み込み制御PCの再起動 にチェックを入れます。

    copy file11
  9. 表示される画面で はい をクリックすると、ロボットが再起動されます。

    copy file12

標準インターフェース通信をテスト

通信テスト用プログラムを選択

  1. エキスパートへの切替 を参照して、管理者 に登録します。

  2. KRC:\R1\mm フォルダの下のMM_COMTEST.srcを選択し、左下隅の 選択 をクリックしてプログラムの選択が完了します。

    change aut

通信テスト用プログラムを実行

開始前に、実行モードの切り替え方法について理解しておく必要があります。以下に具体的な操作方法を示しますが、以降の説明では詳細を省略します。

ティーチペンダントの接続マネージャースイッチを横向きに回し、表示されるモード選択ダイアログで特定の実行モード(例えば、T1またはAUT)を選択し、その後接続マネージャースイッチを元の位置に戻すと、ロボットの実行モードが切り替わります。

T1は手動低速実行を示し、AUTは自動実行を示します。
change aut1
  1. 前述の手順に従って、T1実行モードに切り替えます。

  2. O をクリックし、ポップアップウィンドウで I をクリックして 駆動系 の状態を I に切り替えます。駆動系の状態がすでに I の場合は、この操作を無視します。

    change aut2
  3. ティーチペンの背面の 白いイネーブルキー を押したままにし、その後にティーチペンの正面の 緑色の実行キー を1回押すと、プログラムが実行されます(Rが緑色に変わると、プログラムが実行中であることを示します)。プログラムが完了すると、画面上部に MM:Init Connection ok と表示されます。その後、イネーブルキー実行キー を離します。

    change aut3
    change aut4
  4. ロボットとビジョンシステム間の通信接続が成功すると、Mech-Visionのログバーの コンソール タブに関連メッセージが表示されます。

    vision center log

これで、標準インターフェースプログラムと設定ファイルをロボットシステムに読み込み、ビジョンシステムとロボットとの標準インターフェース通信を確立します。

この情報は役に立ちましたか?

ご意見・ご要望がございましたら、以下よりお寄せください:

Mech-Mindは、お客様のプライバシーを重視しています

このサイトでは最高の体験を提供するために Cookie を使用しています。サイトの閲覧を続ける場合、Cookie の使用に同意したことになります。「拒否する」を選択すると、このサイトを訪れた際に追跡や記憶が行われないように単独の Cookie が使用されます。