일반적인 문제 해결

현재 버전 (2.6.1)에 대한 매뉴얼을 보고 계십니다. 다른 버전에 액세스하려면 페이지 오른쪽 상단 모서리에 있는 '버전 전환' 버튼을 클릭하세요.

■ 최신 버전의 소프트웨어를 사용하려면 Mech-Mind 다운로드 센터를 방문하여 다운로드하세요.

■ 현재 사용하고 있는 제품의 버전이 확실하지 않은 경우에는 언제든지 당사 기술 지원팀에 문의하시기 바랍니다.

이 부분은 소프트웨어 라이센스와 관련된 일반적인 문제, 가능한 원인 및 해결 방법에 대해 설명합니다.

문제 1: 소프트웨어를 열 때 오류가 발생 (오류 코드: H0007 또는 H0031)

  • 문제 증상

    암호화된 소프트웨어를 열면 팝업창에 "Sentinel 키를 찾을 수 없습니다(H007)" 또는 "해당 기능을 찾을 수 없습니다(H0031)"라는 오류 메시지가 나타납니다.

    common issues 1
  • 가능한 원인

    • 소프트웨어 라이센스를 얻지 못했거나(H0007) 오류가 발생했습니다(H0031).

    • 사용 중인 소프트웨어 라이선스가 소프트웨어 버전과 호환되지 않습니다. 소프트웨어 라이센스는 CodeMeter이고 소프트웨어 버전은 2.6.x입니다.

  • 해결 방법

    • Sentinel Admin Control Center 페이지에서 라이센스를 확인하실 수 있습니다. 문제가 있는 경우 Mech-Mind 영업팀에 문의해 주세요.

    • 시용 중인 소프트웨어 라이센스는 소프트웨어 버전과 호환되지 않은 경우 Mech-Mind 기술 서포트팀에게 문의하여 Sentinel LDK 소프트웨어 라이센스를 획득하세요.

문제 2: 소프트웨어를 열 때 오류(H0033)가 발생하거나 Sentinel Admin Control Center 페이지를 열지 못함

  • 문제 증상

    • 암호화된 소프트웨어를 열면 팝업창에 "Sentinel 런타임 환경에 액세스할 수 없습니다 (H0033)"라는 오류 메시지가 나타납니다.

    • Sentinel Admin Control Center 페이지에 접속할 수 없습니다.

  • 가능한 원인

    • Sentinel LDK 암호화 드라이버가 설치되지 않았습니다.

    • Sentinel Admin Control Center 페이지의 Sentinel LDK License Manager 서비스가 시작되지 않았습니다.

  • 해결 방법

    • 소프트웨어를 재설치하여 Sentinel LDK 암호화 드라이버를 다시 설치합니다. 설치 후, 컴퓨터의 설정    설치된 앱에 암호화 드라이버가 나타나는지 확인하세요.

      common issues 2 1
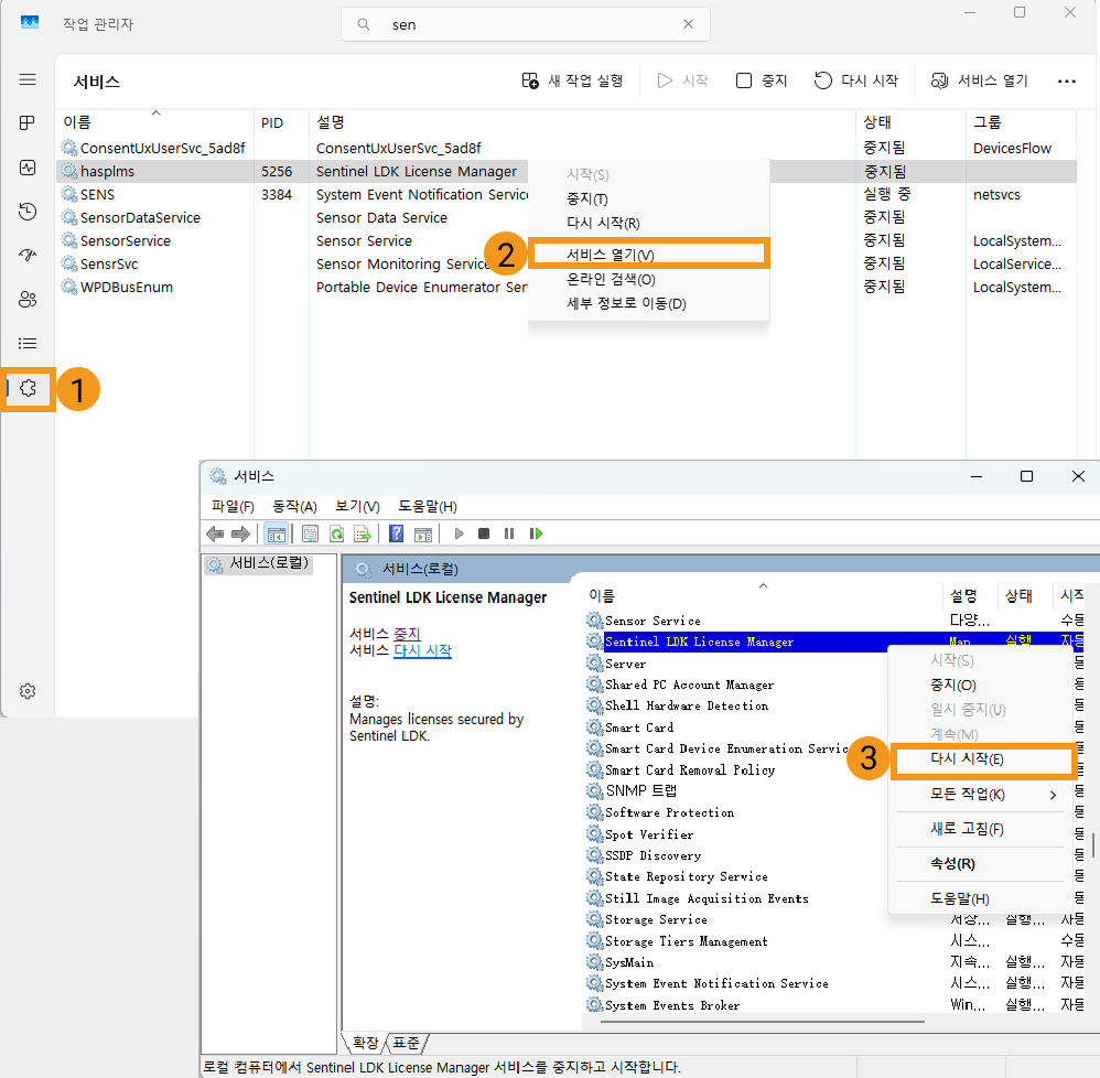
    • 작업 관리자의 메뉴 바에서 서비스 버튼을 클릭하고 Sentinel LDK License Manager를 마우스 오른쪽 버튼으로 클릭하여 서비스 열기를 선택합니다. 그런 다음 Sentinel LDK License Manager를 마우스 오른쪽 버튼으로 클릭하고 시작 버튼을 선택하여 Sentinel LDK License Manager를 시작합니다.

      common issues 2 2

      위 작업은 모두 Windows 10을 기준으로 설명되었습니다. Windows 11 등 다른 버전의 Windows를 사용하는 경우, 실제 시스템 인터페이스를 기준으로 작업을 진행하세요.

문제 3: 'Online Activation' 버튼이 작동하지 않음

  • 문제 증상

    제품 키를 사용하여 라이센스를 활성화하는 경우 Online Activation 버튼이 응답하지 않습니다.

  • 가능한 원인

    Sentinel LDK-EMS 서비스에 해당하는 URL이 없습니다.

  • 해결 방법

    Sentinel Admin Control Center 페이지의 Configuration  Network에서 'Network Visibility’를 All Network Adapters 옵션으로 설정하고 하단에 있는 'EMS URL’에서 'https://license.mech-mind.com.cn:8443/'을 입력합니다. 그런 다음 Submit 버튼을 클릭합니다.

    common issues 3

문제 4: 소프트웨어용 라이센스 인증 장치를 인증에 사용할 수 없음

  • 문제 증상

    제공된 소프트웨어용 라이센스 인증 장치를 사용하여 소프트웨어를 인증할 수 없습니다.

  • 가능한 원인

    소프트웨어용 라이센스 인증 장치의 라이센스가 비어 있습니다.

  • 해결 방법

    Mech-Mind 영업팀에 문의하여 제품 키를 받고 라이센스를 다시 활성화합니다. 구체적인 방법은 다음과 같습니다.

    1. '소프트웨어용 라이센스 인증 장치’를 컴퓨터의 USB 포트에 꽂습니다.

    2. 권한 관리 시스템에 로그인합니다.

      권한 관리 시스템에서 제품 키를 입력하고 Log in 버튼을 클릭합니다.

      enter the key
    3. 라이센스를 활성화합니다.

      나타나는 페이지에서 오른쪽 상단에 있는 Online Activation 버튼을 클릭합니다. 이제 라이센스가 활성화되었습니다.

      click onlice active

    인터넷에 연결할 수 없는 경우, V2C 또는 V2CP 파일을 사용하여 오프라인으로 라이센스를 활성화할 수 있습니다. 구체적인 방법은 다음과 같습니다.

    1. Sentinel Admin Control Center 페이지를 엽니다.

      Sentinel Admin Control Center 페이지를 엽니다.

      enter the sentinel admin control center
    2. C2V 파일을 생성합니다.

      Sentinel 키에 해당하는 작업 열에서 C2V 버튼을 클릭하여 C2V 파일을 생성합니다.

      click c2v
    3. V2C 또는 V2CP 파일을 가져옵니다.

      1. 인터넷 접속이 가능한 다른 컴퓨터에서 권한 관리 시스템에서 제품 키를 입력하고 Log in 버튼을 클릭합니다.

      2. 표시되는 페이지의 오른쪽 상단에 있는 Offline Activation를 클릭합니다.

      3. C2V 파일을 업로드하고 Generate 버튼을 클릭하여 V2C 파일을 생성합니다.

    4. 라이센스를 오프라인으로 활성화합니다.

      ACC 페이지의 왼쪽 탐색 창에서 Update/Attach 화면으로 이동합니다. Select File 버튼을 클릭하여 생성된 V2C 또는 V2CP 파일을 선택합니다. 그런 다음 Apply File 버튼을 클릭하면 라이센스를 활성화할 수 있습니다.

      select c2v and apply
  • C2V (Customer to Vendor) 파일 : 이 파일은 V2C 또는 V2CP 파일을 생성하는 데 사용되며, '소프트웨어용 라이센스 인증 장치’와 관련된 정보를 포함하고 있습니다.

  • V2C(Vendor to Customer) 파일 : 오프라인에서 라이센스를 활성화하는 데 사용되는 파일입니다. 이 파일에는 사용자에게 제공된 라이센스에 대한 정보가 포함되어 있습니다.

  • V2CP 파일 : 여러 개의 V2C 파일을 포함하는 패키지입니다.

문제 5: 원격으로 소프트웨어를 열 때 오류가 발생(오류 코드: H0027)

  • 문제 증상

    원격 제어 환경에서 암호화된 소프트웨어를 실행하려고 하면, 소프트웨어가 열리지 않고 오류 메시지가 표시됩니다.

    common issues 5
  • 가능한 원인

    소프트웨어 라이센스 정보가 비정상적이어서 소프트웨어를 여는 원격 제어 액세스가 허용되지 않습니다.

  • 해결 방법

    Mech-Mind 영업 담당자에게 문의하여 소프트웨어 라이센스를 업데이트하세요.

문제 6: 소프트웨어를 열 때 오류가 발생(오류 코드:H0045)

  • 문제 증상

    암호화된 소프트웨어를 열려고 하면 소프트웨어가 열리지 않고 오류 메시지가 나타납니다.

    common issues 6
  • 가능한 원인

    컴퓨터의 시스템 시간과 라이센스 시스템의 가상 시간 사이에 큰 차이가 있어, 소프트웨어 라이센스 시스템을 시작할 수 없습니다.

  • 해결 방법

    • 컴퓨터 시스템 시간을 네트워크 시간과 동기화합니다.

      1. 컴퓨터의 시스템 시간을 네트워크 시간과 동기화합니다.

      2. Sentinel LDK License Manager 서비스를 다시 시작합니다.

        작업 관리자의 메뉴 바에서 서비스 버튼을 클릭하고 Sentinel LDK License Manager를 마우스 오른쪽 버튼으로 클릭하여 서비스 열기를 선택합니다. 그런 다음 Sentinel LDK License Manager를 마우스 오른쪽 버튼으로 클릭하고 다시 시작 버튼을 선택하여 Sentinel LDK License Manager를 다시 시작합니다.

        common issues 6 1
    • 문제가 지속되면 다음 작업을 수행하세요.

      1. Sentinel Admin Control Center 페이지를 엽니다.

        enter the sentinel admin control center
      2. C2V 파일을 생성합니다.

        Sentinel 키에 해당하는 작업 열에서 C2V 버튼을 클릭하여 C2V 파일을 생성합니다.

        click c2v
      3. V2C 또는 V2CP 파일을 가져옵니다.

        생성된 C2V 파일을 Mech-Mind 영업 담당자에게 보내면, Mech-Mind 영업 담당자가 V2C 또는 V2CP 파일을 제공합니다.

      4. V2C 또는 V2CP 파일을 가져옵니다.

        ACC 페이지의 왼쪽 탐색 창에서 Update/Attach 화면으로 이동합니다. Select File 버튼을 클릭하여 생성된 V2C 또는 V2CP 파일을 선택합니다. 그런 다음 Apply File 버튼을 클릭합니다.

        select c2v and apply
      5. 소프트웨어를 다시 시작합니다.

문제 7: 소프트웨어용 라이센스 인증 장치를 컴퓨터에서 인식할 수 없음

  • 문제 증상

    소프트웨어용 라이센스 인증 장치를 USB 포트에 연결했으나 인식되지 않습니다(빨간색 표시등이 꺼짐).

  • 가능한 원인

    • 컴퓨터 USB 포트가 고장났습니다.

    • 소프트웨어용 라이센스 인증 장치가 손상되었습니다.

  • 해결 방법

    소프트웨어용 라이센스 인증 장치를 컴퓨터의 USB 포트에 순차적으로 연결한 후, 장치의 빨간 표시등이 켜지는지 확인합니다.

    • 일부 USB 포트에서 빨간 표시등이 켜지지 않는다면, 해당 포트에 문제가 있을 수 있습니다. 정상 작동하는 USB 포트를 사용하세요.

    • 모든 USB 포트에서 빨간 표시등이 켜지지 않으면, 다른 컴퓨터에서 테스트해보세요. 여전히 표시등이 켜지지 않으면, 소프트웨어용 라이센스 인증 장치가 고장난 것이므로 Mech-Mind 영업 담당자에게 문의하십시오.

문제 8: 소프트웨어를 열 때 오류가 발생(오류 코드: H0041)

  • 문제 증상

    소프트웨어를 열 수 없었으며, 다음과 같은 오류 메시지가 나타납니다.

    common issues 8 1

    동시에 Sentinel Admin Control Center 페이지에 라이센스 만료 메시지가 표시됩니다.

  • 가능한 원인

    제품 키가 만료되었습니다.

  • 해결 방법

    Mech-Mind 영업 담당자에게 문의하여 제품 키를 업데이트하세요.

이 페이지가 도움이 되었습니까?

다음 방법을 통해 피드백을 보내주실 수 있습니다:

저희는 귀하의 개인정보를 소중히 다룹니다.

당사 웹사이트는 최상의 사용자 경험을 제공하기 위해 쿠키를 사용하고 있습니다. "모두 수락"을 클릭하시면 쿠키 사용에 동의하시는 것이며, "모두 거부"를 클릭하시면 이 웹사이트 방문 시 귀하의 정보가 추적되거나 기억되지 않도록 단일 쿠키만 사용됩니다.